🔹 Gravity (G) — ¿Cuál es el trato?
G es el token principal para la blockchain Gravity — una nueva cadena de Capa-1 — y también sirve como el token de utilidad para el ecosistema más amplio de Web3 por Galxe.
Funciona tanto como un token “gas” nativo (para tarifas de transacción en la cadena Gravity) como un token de utilidad/gobernanza para el ecosistema existente de Galxe (para servicios como identidad, incentivos para usuarios, acceso a dApp, etc.).
Tokenomics & Utilidad
Suministro total: 12 mil millones G. docs.
Usos: pagar tarifas de gas, staking (para ayudar a asegurar la red), gobernanza/votación (a través de lo que llaman “G DAO”), y pagos dentro de la suite de aplicaciones de Galxe (misiones, identidad, dApps, etc.).
G tiene como objetivo proporcionar una experiencia unificada: una vez que tengas G, puedes usarlo tanto en la capa de blockchain como en la capa de aplicación, conectando infraestructura y servicios orientados al usuario.
Por qué es importante (o dice serlo)
Gravity se posiciona como una blockchain de alto rendimiento: construida para transacciones “omnichain”, habilitando la liquidación entre cadenas, alto rendimiento y finalización rápida.
La idea es hacer que Web3 sea más fluido: los usuarios y desarrolladores no tienen que manejar muchos tokens para diferentes cadenas/aplicaciones; G está destinado a cubrir tanto la infraestructura (blockchain) como las aplicaciones (suite Galxe).
👉 Resumen: G es algo así como una “moneda puente” entre la blockchain de capa base y el uso del mundo real dentro del ecosistema Galxe. Su potencial depende en gran medida de si la cadena Gravity y el ecosistema Galxe obtienen una amplia adopción.
🔹 Axelar (AXL) — Espina Dorsal de Conectividad entre Cadenas

Qué es Axelar / AXL
Axelar es una red de infraestructura descentralizada entre cadenas: su trabajo es permitir la interoperabilidad segura, lo que significa que ayuda a diferentes blockchains a comunicarse entre sí, transferir activos/datos, ejecutar contratos inteligentes entre cadenas, etc.
AXL es el token nativo de Axelar. Alimenta la red: se utiliza para tarifas, apuesta, incentivos para validadores y más.
Tokenómica y Utilidad
Suministro circulante: alrededor de 1.08 mil millones de AXL.
Casos de uso:
Paga por las tarifas de transacción entre cadenas (tarifas de gas/puentes) cuando los activos o datos se mueven a través de Axelar.
Apuesta AXL para participar como validador / asegurar operaciones entre cadenas; los validadores son recompensados en AXL.
Gobernanza: los poseedores de tokens / delegadores pueden votar sobre propuestas de red, actualizaciones, cambios de parámetros, etc.
Desarrollos Recientes y Fortalezas
Axelar recientemente lanzó una actualización (“Cobalt”) que cambió su tokenómica: ahora, una gran parte de las tarifas de transacción entre cadenas se quema, haciendo que AXL sea más deflacionario y potencialmente elevando el valor del token con el tiempo.
Axelar sigue expandiéndose; soporta muchas blockchains (EVM y no-EVM), convirtiéndose en una espina dorsal para DeFi multi-cadena, puentes entre cadenas, transferencias de activos entre cadenas, etc.
👉 Resumen: AXL (y Axelar) tiene como objetivo ser una de las capas de “fontanería” de Web3, haciendo que la interoperabilidad entre cadenas sea fluida y segura. Su valor a largo plazo depende de la adopción por parte de desarrolladores y proyectos inter-cadena.
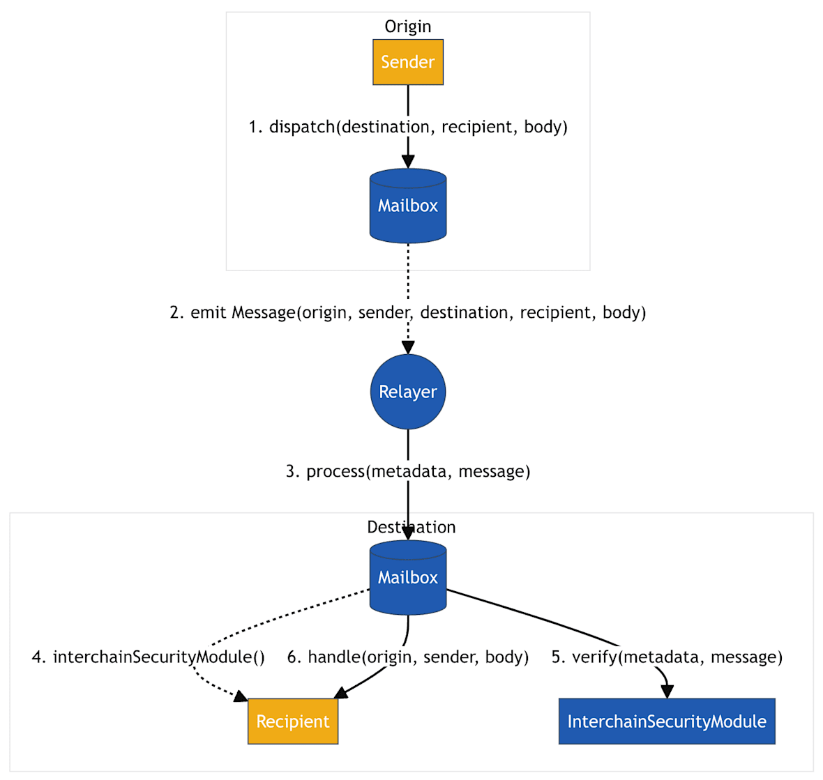
🔹 Hyperlane (HYPER) — La Infraestructura de Mensajería y Conectividad entre Cadenas


Qué es Hyperlane / HYPER
Hyperlane es un protocolo de interoperabilidad sin permisos: piénsalo como una infraestructura de mensajería/puente que conecta muchas blockchains, habilitando la comunicación entre cadenas, transferencias de datos, transferencias de activos y llamadas a contratos inteligentes entre cadenas.
HYPER es el token nativo de Hyperlane. Potencia la apuesta, incentivos para validadores, gobernanza y ayuda a asegurar las operaciones entre cadenas.
Suministro y Tokenómica
Suministro total: limitado a 1 mil millones de HYPER. XT.com+2ICO Analytics+2
Suministro circulante (según datos recientes): ~ 205–206 millones de HYPER.
Asignación: En el lanzamiento / TGE (evento de generación de tokens), aproximadamente el 57% del suministro se asignó a la comunidad, mientras que el 25% al equipo central, el 10.9% a inversores y el 7.1% al tesoro de la fundación.
Lo que Hyperlane hace / Por qué existe
Ofrece mensajería entre cadenas y transferencias de activos a través de un gran número de blockchains (cientos), apoyando diferentes Máquinas Virtuales (EVM, Solana, CosmWasm, etc.), habilitando incluso la interoperabilidad entre VM.
Para desarrolladores: pueden construir aplicaciones interoperables sin construir puentes personalizados para cada par de cadenas. Para usuarios: experiencia de puente o entre cadenas más fácil.
El token HYPER sostiene la seguridad y la gobernanza: apostar HYPER ayuda a los validadores a asegurar relay de mensajes, y los poseedores de tokens pueden participar en la gobernanza y la toma de decisiones de la red.
Qué vigilar / Riesgos
Como ocurre con la mayoría de los protocolos de interoperabilidad, el éxito depende de cuántas cadenas y proyectos adopten Hyperlane. Si la adopción es baja, la utilidad (y por ende la demanda de HYPER) podría seguir siendo limitada.
El valor del token ha sido volátil: el último máximo histórico fue mucho más alto que el precio actual (por lo que hay riesgo a la baja).
👉 Resumen: Hyperlane tiene como objetivo ser una “autopista de comunicación inter-cadenas” universal. Si Web3 continúa fragmentándose a través de muchas cadenas, Hyperlane podría volverse muy útil, pero aún es temprano, y su valor depende de la adopción generalizada.
⚠️ Temas Comunes — Lo que Debes Tener en Cuenta
Los tres — G, AXL, HYPER — son tokens orientados a la infraestructura o a la interconexión entre cadenas, no simples “meme” o monedas de moda. Sus perspectivas a largo plazo dependen más de la adopción tecnológica y el crecimiento del ecosistema que del hype.
Eso significa que la utilidad y la adopción importan más que las fluctuaciones de precio. Si las respectivas blockchains/protocolos se mantienen activos y se utilizan, hay potencial. Si no, hay riesgo de estancamiento.
La interoperabilidad y la compatibilidad multi-cadena son cada vez más importantes si Web3 sigue fragmentándose. Así que tokens como AXL y HYPER podrían beneficiarse de esa tendencia.