Autor: 0xjacobzhao | https://linktr.ee/0xjacobzhao
Este informe de investigación independiente contó con el apoyo de IOSG Ventures. El proceso de investigación y redacción se inspiró en los informes de Raghav Agarwal (@LongHash) y Jay Yu (@Pantera). Agradecemos a Lex Sokolin (@Generative Ventures), Jordan (@AIsa) e Ivy (@支无不言) sus valiosas sugerencias. También se solicitó la opinión de los equipos de proyecto de Nevermined, Skyfire, Virtuals Protocol, AIsa, Heurist y AEON. Si bien buscamos la objetividad y la precisión, algunos puntos de vista implican juicios subjetivos y pueden contener sesgos; solicitamos la comprensión del lector.
El Comercio Agenético se refiere a un sistema empresarial en el que agentes de IA completan de forma autónoma todo el proceso de descubrimiento de servicios, evaluación de la confianza, generación de pedidos, autorización de pagos y liquidación final. Ya no depende de la operación humana paso a paso ni de la introducción de información, sino de agentes inteligentes que colaboran automáticamente, realizan pedidos, realizan pagos y cumplen contratos en un entorno multiplataforma y multisistema, conformando así un sistema empresarial de circuito cerrado (Comercio M2M) que se ejecuta de forma autónoma entre máquinas.

En el ámbito de las criptomonedas, las aplicaciones con mayor valor práctico se concentran actualmente en los pagos con stablecoins y las DeFi. Por lo tanto, en la integración de criptomonedas e IA, las dos vías más valiosas son: AgentFi, que se basa en protocolos DeFi maduros existentes a corto plazo, y Agent Payment, que se centra en la liquidación de stablecoins y mejora gradualmente protocolos como ACP/AP2/x402/ERC-8004 a medio y largo plazo.
A corto plazo, el comercio agenético se ve limitado por factores como la madurez del protocolo, las diferencias regulatorias y la aceptación de los comerciantes, lo que dificulta su rápida expansión. Sin embargo, a largo plazo, el pago es el pilar fundamental de todos los ciclos comerciales, y el comercio agenético ofrece el mayor valor a largo plazo.
I. Sistema de Pago Comercial de Agentes Inteligentes y Escenarios de Aplicación
En el sistema Agentic Commerce, la red comercial del mundo real es la mayor propuesta de valor. Independientemente de cómo evolucionen los agentes de IA, los sistemas de pago tradicionales en moneda fiduciaria (Stripe, Visa, Mastercard, transferencias bancarias) y los sistemas de monedas estables de rápido crecimiento (USDC, x402) coexistirán durante mucho tiempo, formando conjuntamente la base de Agentic Commerce.
Pagos con moneda fiduciaria tradicional vs. pagos con monedas estables

Los comercios del mundo real —desde el comercio electrónico, las suscripciones y el SaaS hasta los viajes, el contenido de pago y las compras empresariales— generan billones de dólares en demanda y son la principal fuente de valor para los agentes de IA en la comparación automática de precios, las renovaciones y las compras. A corto plazo, el consumo general y las compras empresariales seguirán dominados por el sistema tradicional de pago en moneda fiduciaria.
El principal obstáculo que impide que las monedas estables escalen en el comercio real no es solo la tecnología, sino también la regulación (KYC/AML, impuestos, protección al consumidor), la contabilidad comercial (pago ilegal de monedas estables) y la falta de mecanismos de resolución de disputas para pagos irreversibles. Debido a estas limitaciones estructurales, es improbable que las monedas estables entren en sectores altamente regulados como la salud, la aviación, el comercio electrónico, la administración pública y los servicios públicos a corto plazo. Su implementación se centrará principalmente en escenarios con menor presión regulatoria o aquellos nativos de la blockchain, como el contenido digital, los pagos transfronterizos, los servicios nativos de la Web3 y la economía de las máquinas (M2M/IoT/Agente). Esta es precisamente la ventana de oportunidad para que el comercio con agentes inteligentes nativos de la Web3 logre un gran avance en escala.
Sin embargo, la institucionalización de la regulación avanza rápidamente para 2025: el proyecto de ley estadounidense sobre las stablecoins ha logrado consenso bipartidista, Hong Kong y Singapur han implementado marcos de licencias para stablecoins, la MiCA de la UE ha entrado oficialmente en vigor, Stripe admite USDC y PayPal ha lanzado PYUSD. Esta clarificación de la estructura regulatoria implica que las stablecoins están siendo aceptadas por el sistema financiero general, lo que abre un espacio político para futuras liquidaciones transfronterizas, compras B2B y la economía de las máquinas.
Los mejores escenarios de aplicación para agentes inteligentes en las empresas

La esencia del Comercio Agenético no consiste en sustituir una vía de pago por otra, sino en confiar la ejecución de la orden, su autorización y el pago a agentes de IA, lo que permite que los sistemas tradicionales de pago en moneda fiduciaria (AP2, credenciales de autorización, cumplimiento de identidad) y los sistemas de monedas estables (x402, CCTP, liquidación de contratos inteligentes) aprovechen sus respectivas fortalezas. No se trata de una competencia de suma cero entre la moneda fiduciaria y las monedas estables, ni de una narrativa de reemplazo para una única vía, sino de una oportunidad estructural para expandir simultáneamente las capacidades de ambas: los pagos en moneda fiduciaria siguen apoyando el comercio humano, mientras que los pagos en monedas estables aceleran los escenarios nativos de máquina y en cadena; ambos se complementan y se convierten en los motores gemelos de la Economía Agenética.
II. Descripción general de los estándares de protocolos comerciales subyacentes para agentes inteligentes
La pila de protocolos de Agentic Commerce consta de seis capas, que conforman una cadena completa de comercio electrónico, desde el descubrimiento de capacidades hasta la entrega de pagos. El Catálogo A2A y el Registro MCP son responsables del descubrimiento de capacidades, mientras que ERC-8004 proporciona identidad y reputación verificables en cadena; ACP y AP2 son responsables de la colocación estructurada de pedidos y las instrucciones de autorización, respectivamente; la capa de pago consta de una vía de moneda fiduciaria tradicional (AP2) y una vía de moneda estable (x402) que funcionan en paralelo; y actualmente no existe un estándar unificado para la capa de entrega.

Capa de Descubrimiento: Esta capa gestiona cómo los agentes descubren y comprenden los servicios invocables. La IA utiliza el Catálogo A2A y el Registro MCP para crear un catálogo de capacidades estandarizado; Web3 se basa en ERC-8004 para proporcionar orientación sobre identidades direccionables. Esta capa es el punto de entrada para toda la pila de protocolos.
Capa de Confianza: Responde a la pregunta "¿Es confiable la otra parte?". Actualmente no existe un estándar universal para la IA. La principal ventaja de la Web3 reside en la creación de un marco unificado mediante ERC-8004 que verifica la identidad, la reputación y los registros de ejecución.
Capa de Pedidos: Responsable de cómo se expresan y verifican los pedidos. ACP (OpenAI × Stripe) proporciona una descripción estructurada de los bienes, precios y condiciones de liquidación para garantizar que los comerciantes cumplan con sus obligaciones. Dado que es difícil expresar contratos comerciales reales en la blockchain, esta capa está dominada principalmente por la Web2.
Capa de Autorización: Gestiona si el Agente ha obtenido la autorización legítima del usuario. AP2 vincula la intención, la confirmación y la autorización de pago al sistema de identidad real mediante credenciales verificables. Las firmas Web3 aún no tienen efecto legal y, por lo tanto, no pueden asumir responsabilidades contractuales ni de cumplimiento en esta capa.
Capa de Pago: Esta capa determina la vía de pago. AP2 abarca las redes de pago tradicionales, como tarjetas y bancos; x402 proporciona una interfaz de pago API nativa para monedas estables, lo que permite integrar activos como USDC en llamadas automatizadas. Ambas vías se complementan en este aspecto.
Capa de Cumplimiento: Responde a la pregunta "¿Cómo entregar contenido de forma segura tras el pago?". Actualmente, no existe un protocolo unificado: el mundo real depende de los sistemas comerciales para la entrega, y el control de acceso cifrado de la Web3 aún no ha formado un estándar interecosistema. Esta capa sigue siendo la mayor brecha en la pila de protocolos y también es la que tiene más probabilidades de dar lugar a la próxima generación de protocolos fundamentales.
III. Explicación detallada de los protocolos clave para el negocio de agentes inteligentes
En torno a los cinco aspectos clave de Agentic Commerce (descubrimiento de servicios, evaluación de confianza, pedidos estructurados, autorización de pagos y liquidación final), Google, Anthropic, OpenAI, Stripe, Ethereum, Coinbase y otras organizaciones han propuesto protocolos subyacentes para sus respectivos aspectos, construyendo así conjuntamente la pila de protocolos centrales de Agentic Commerce de próxima generación.
Agente a agente (A2A): Protocolo de interoperabilidad de agentes inteligentes (Google)
A2A es una licencia de código abierto iniciada por Google y donada a la Fundación Linux. Su objetivo es proporcionar un estándar unificado de comunicación y colaboración para agentes de IA basados en diferentes proveedores y marcos de trabajo. Basada en HTTP + JSON-RPC, A2A permite el intercambio seguro y estructurado de mensajes y tareas, lo que permite a los agentes mantener diálogos multiturno, tomar decisiones colaborativas, descomponer tareas y gestionar estados de forma nativa. Su objetivo principal es construir una "Internet de Agentes", que permita detectar, invocar y combinar automáticamente cualquier agente compatible con A2A, formando así una red de agentes distribuida, multiplataforma e interorganizacional.
Protocolo de Contexto de Modelo (MCP): Protocolo de Acceso a Datos de Herramientas Unificadas (Antrópico)
MCP, presentado por Anthropic, es un protocolo abierto que conecta LLM/Agentes con sistemas externos, centrándose en interfaces unificadas de acceso a herramientas y datos. Abstrae bases de datos, sistemas de archivos, API remotas y herramientas propietarias en recursos estandarizados, lo que permite a los agentes acceder a capacidades externas de forma segura, controlable y auditable. El diseño de MCP prioriza los bajos costos de integración y la alta escalabilidad: los desarrolladores solo necesitan una integración para que los agentes puedan usar todo el ecosistema de herramientas. Actualmente, MCP ha sido adoptado por varias empresas líderes en IA, convirtiéndose en el estándar de facto para la interacción agente-herramienta.

MCP se centra en "cómo el agente utiliza la herramienta", proporcionando al modelo acceso unificado y seguro a recursos externos (como bases de datos, API, sistemas de archivos, etc.), estandarizando así la interacción entre agente-herramienta y agente-datos.
A2A aborda la cuestión de "cómo un agente puede trabajar con otros agentes": establece estándares de comunicación nativos para agentes inteligentes entre proveedores y marcos, admite diálogos de múltiples turnos, descomposición de tareas, gestión de estados y ejecución de ciclos de vida largos, y sirve como capa de interoperabilidad fundamental entre agentes inteligentes.

Protocolo de Comercio Agente (ACP): Protocolo de Realización de Pedidos y Pago (OpenAI × Stripe)
ACP (Protocolo de Comercio Agentic) es un estándar de pedidos abierto (Apache 2.0) propuesto por OpenAI y Stripe. Establece un proceso de pedidos estructurado que las máquinas pueden comprender directamente, conectando a compradores, agentes de IA y comerciantes. El protocolo abarca la información del producto, la verificación de precios y condiciones, la lógica de liquidación y la transmisión de comprobantes de pago, lo que permite que la IA inicie compras de forma segura en nombre de los usuarios sin necesidad de convertirse en comerciante.
Su diseño principal consiste en que la IA llama a la interfaz de pago del comercio de forma estandarizada, mientras que el comercio conserva el control comercial y legal total. ACP permite a los comercios acceder al ecosistema de compras con IA sin modificar sus sistemas mediante órdenes estructuradas (esquema JSON/OpenAPI), tokens de pago seguros (Stripe Shared Payment Token), compatibilidad con backends de comercio electrónico existentes y compatibilidad con las funciones de publicación REST y MCP. Actualmente, ACP se utiliza en ChatGPT Instant Checkout, convirtiéndose en una infraestructura de pago utilizable en sus primeras etapas.
Protocolo de Pagos de Agentes (AP2): Protocolo de Autorización Digital e Instrucciones de Pago (Google)
AP2 es un estándar abierto lanzado conjuntamente por Google y varias redes de pago y empresas tecnológicas. Su objetivo es establecer un proceso unificado, conforme y auditable para los pagos gestionados por agentes de IA. Vincula la intención de pago del usuario, el alcance de la autorización y la identidad conforme mediante credenciales de autorización digital firmadas criptográficamente, lo que proporciona a comerciantes, entidades de pago y organismos reguladores evidencia verificable de quién gasta dinero para quién.
AP2 está diseñado con principios de pago independientes, compatible con tarjetas de crédito, transferencias bancarias, pagos en tiempo real y acceso a canales de pago de criptomonedas como las monedas estables mediante extensiones como x402. Dentro del conjunto de protocolos de Agentic Commerce, AP2 no gestiona detalles específicos de productos o pedidos; en cambio, proporciona un marco universal de autorización de pagos de agentes para diversos canales de pago.

ERC-8004 – Estándar de identidad, reputación y verificación de agentes en cadena (Ethereum)
ERC-8004 es un estándar de Ethereum propuesto conjuntamente por MetaMask, la Fundación Ethereum, Google y Coinbase. Su objetivo es construir un sistema de identidad y reputación multiplataforma, verificable y confiable para agentes de IA. El protocolo consta de tres partes en cadena:
Registro de identidad: crea una identidad en cadena similar a un NFT para cada agente, que se puede vincular a información multiplataforma, como puntos finales MCP/A2A, ENS/DID y billeteras.
Registro de reputación: estandariza el registro de puntuaciones, comentarios y señales de comportamiento, haciendo que el desempeño histórico de los agentes sea auditable, agregable y componible.
Registro de validación: admite mecanismos de validación como reejecución de participación, zkML y TEE, y proporciona registros de ejecución verificables para tareas de alto valor.
A través de ERC-8004, la identidad, la reputación y el comportamiento de los agentes se almacenan en cadena, creando una base de confianza multiplataforma, detectable, a prueba de manipulaciones y verificable. Esta infraestructura es crucial para que la Web3 construya una economía de IA abierta y confiable. ERC-8004 se encuentra actualmente en fase de revisión, lo que significa que el estándar es básicamente estable y viable, pero aún solicita opiniones de la comunidad y aún no está finalizado.
x402 – Seguimiento de pagos de la API nativa de Stablecoin (Coinbase)
x402 es un estándar de pago abierto (Apache-2.0) propuesto por Coinbase. Transforma el HTTP 402 Payment Required, inactivo durante mucho tiempo, en un mecanismo programable de protocolo de enlace de pagos en cadena, que permite a las API y a los agentes de IA realizar liquidaciones en cadena sin necesidad de cuentas, tarjetas de crédito ni claves API.
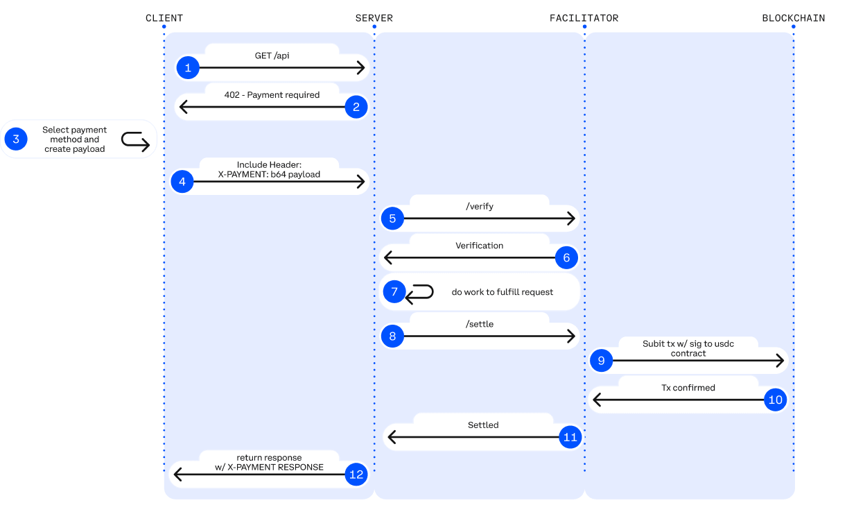
Leyenda: Flujo de trabajo de pago HTTP 402. Fuente: Jay Yu@Pantera Capital
Mecanismo principal: El protocolo x402 recupera el código de estado HTTP 402, un legado de los inicios de Internet. Su flujo de trabajo es el siguiente:
Solicitud y negociación: El cliente (Agente) inicia una solicitud -> el servidor devuelve un código de estado 402 y parámetros de pago (como monto y dirección de recepción).
Pagos de autoservicio: los agentes firman y transmiten transacciones localmente (generalmente utilizando monedas estables como USDC) sin intervención humana.
Verificación y entrega: después de que el servidor o un "facilitador" externo verifica la transacción en cadena, los recursos se liberan inmediatamente.
x402 introduce el rol de Facilitador, que funciona como middleware que conecta la API Web2 con la capa de liquidación Web3. El Facilitador gestiona la lógica compleja de verificación y liquidación en cadena, lo que permite a los desarrolladores tradicionales monetizar la API con un código mínimo. Los servidores no necesitan ejecutar nodos, gestionar firmas ni transmitir transacciones; solo necesitan confiar en las interfaces proporcionadas por el Facilitador para completar el procesamiento de pagos en cadena. Actualmente, la implementación más madura del Facilitador la proporciona la Plataforma para Desarrolladores de Coinbase.
Las ventajas técnicas de x402 son: admite micropagos en cadena de tan solo 1 centavo, rompiendo las limitaciones de las pasarelas de pago tradicionales en escenarios de IA que no pueden manejar llamadas de alta frecuencia y pequeña cantidad; elimina por completo las cuentas, KYC y las claves API, lo que permite que la IA complete de forma autónoma el ciclo de pago M2M; y logra pagos de autorización USDC sin gas a través de EIP-3009, es compatible de forma nativa con Base y Solana, y tiene escalabilidad de múltiples cadenas.
Basándose en la introducción de la pila de protocolos central de Agentic Commerce, la siguiente tabla resume el posicionamiento del protocolo, las capacidades principales, las principales limitaciones y la evaluación de madurez en cada nivel, proporcionando una perspectiva clara y estructurada para construir una economía de agentes multiplataforma, ejecutable y pagable.

IV. Proyectos representativos del ecosistema empresarial de agentes inteligentes Web3
El ecosistema Web3 actual para el comercio agente se puede dividir en tres capas:
La capa del sistema de pago empresarial (L3), que incluye proyectos como Skyfire, Payman, Catena Labs y Nevermined, proporciona encapsulación de pagos, integración de SDK, límite de crédito y gobernanza de permisos, aprobación humana y acceso de cumplimiento, y se conecta a las vías financieras tradicionales (bancos, organizaciones de tarjetas, PSP, KYC/KYB) en diversos grados, construyendo un puente entre el negocio de pagos y la economía de las máquinas.
La capa de protocolo de pago nativo (L2), compuesta por protocolos como x402 y Virtual ACP, junto con sus proyectos de ecosistema, es responsable de las solicitudes de comisiones, la verificación de pagos y la liquidación en cadena. Es el núcleo de la economía de agentes actual, lo que permite una verdadera automatización y una compensación integral. x402 es completamente independiente de bancos, entidades de tarjetas y proveedores de servicios de pago, y proporciona capacidades nativas de pago M2M/A2A en cadena.
La capa de infraestructura (L1), que incluye Ethereum, Base, Solana y Kite AI, proporciona una base confiable para el sistema de pago e identidad, incluido un entorno de ejecución en cadena, un sistema de claves, MPC/AA y un tiempo de ejecución de permisos.

Capa 3 del sistema de pagos empresariales - Skyfire: Identidad y credenciales de pago del agente de IA
Skyfire, centrado en KYA + Pay, integra la verificación de identidad y la autorización de pago en credenciales JWT con IA, lo que proporciona acceso automatizado verificable y funciones de facturación para sitios web, API y servicios MCP. El sistema genera automáticamente agentes de compra/venta y monederos de depósito en garantía para los usuarios, permitiendo recargas con tarjeta, banco y USDC.
A nivel de sistema, Skyfire genera un Agente Comprador/Vendedor y una billetera administrada para cada usuario, lo que permite recargas de saldo mediante tarjetas, bancos y USDC. Su mayor ventaja es la compatibilidad total con Web2 (se pueden usar directamente JWT/JWKS, WAF y API Gateway), lo que proporciona acceso identificado, automático y de pago a sitios web de contenido, API de datos y SaaS de utilidades.
Skyfire es un intermediario viable de pagos de agentes, pero la identidad y la custodia de activos son soluciones centralizadas.
Capa 3 del sistema de pagos empresariales - Payman: Control de riesgos de acceso a fondos nativo basado en IA
Payman ofrece cuatro funcionalidades: Monedero, Beneficiario, Política y Aprobación, creando una capa de permisos de fondos gobernable y auditable para la IA. La IA puede ejecutar pagos reales, pero todas las acciones financieras deben cumplir con los límites, políticas y reglas de aprobación definidos por el usuario. Las interacciones principales se completan a través de la interfaz de lenguaje natural payman.ask(), donde el sistema se encarga de analizar la intención, verificar las políticas y ejecutar los pagos.
El valor clave de Payman reside en el principio de que «la IA puede gestionar el dinero, pero nunca excederá su autoridad». Migra la gobernanza financiera empresarial a un entorno de IA: la automatización de nóminas, reembolsos de gastos, pagos a proveedores y transferencias por lotes se puede realizar dentro de unos límites de permisos claramente definidos. Payman es ideal para la automatización financiera interna de empresas y equipos (nóminas, reembolsos de gastos, pagos a proveedores, etc.), se posiciona como una capa de gobernanza financiera controlada y no pretende construir un protocolo de pago abierto entre agentes.
Capa 3 del sistema de pago empresarial - Catena Labs: Estándares de identidad y pago del agente
Catena utiliza instituciones financieras nativas de IA (custodia, compensación, control de riesgos, KYA) como capa de negocio y ACK (Kit de Comercio de Agentes) como capa estándar para construir un protocolo de identidad unificado (ACK-ID) para agentes y un protocolo de pago nativo para agentes (ACK-Pay). Su objetivo es cubrir las necesidades de la economía de las máquinas proporcionando identidades verificables, cadenas de autorización y estándares de pago automatizados.
ACK-ID establece la cadena de propiedad y autorización de los Agentes basándose en DID/VC; ACK-Pay define las solicitudes de pago y los formatos de recibo verificables, desvinculados de la red de liquidación subyacente (USDC, bancos, Arc). Catena prioriza la interoperabilidad entre ecosistemas a largo plazo y su función se asemeja más a la capa TLS/EMV de la economía de Agentes, con un alto grado de estandarización y una visión clara.
Capa 3 del sistema de pagos empresariales - Nevermined: medición, facturación y liquidación de micropagos
Nevermined se centra en modelos económicos de IA basados en el uso, ofreciendo control de acceso, medición, sistema de créditos y registros de uso para la medición automatizada, facturación por uso, reparto de ingresos y auditoría. Los usuarios pueden recargar créditos a través de Stripe o USDC, y el sistema verifica automáticamente el uso, deduce las comisiones y genera registros auditables con cada llamada a la API.
Su valor principal reside en el soporte de micropagos en tiempo real a niveles inferiores a un centavo y la liquidación automatizada entre agentes, lo que permite la compra de datos, las llamadas a API, la programación de flujos de trabajo y más, para operar con un sistema de pago por uso. Nevermined no crea una nueva vía de pago, sino una capa de medición y facturación sobre los pagos: a corto plazo, impulsa la comercialización de SaaS de IA; a mediano plazo, respalda el mercado A2A; y a largo plazo, podría convertirse en la plataforma de micropagos para la economía de las máquinas.

Skyfire, Payman, Catena Labs y Nevermined pertenecen a la capa de pagos empresariales y todos necesitan conectarse con bancos, entidades emisoras de tarjetas, proveedores de servicios de pago (PSP) y sistemas KYC/KYB en distintos grados. Sin embargo, su verdadero valor no reside en el acceso a moneda fiduciaria, sino en resolver necesidades nativas de las máquinas que las finanzas tradicionales no pueden cubrir: mapeo de identidad, gobernanza de permisos, control programático de riesgos y facturación por uso.
Skyfire (pasarela de pago): proporciona a los sitios web/API "identidad + deducción automática" (mapeo de identidad en cadena a identidad Web2).
Payman (Gobernanza financiera): Estrategias, límites, permisos y aprobaciones para uso interno de la empresa (la IA puede gastar dinero pero no extralimitarse en su autoridad).
Catena Labs (Infraestructura financiera): Integración con el sistema bancario para construir un banco compatible con IA a través de KYA, custodia y servicios de compensación.
Nevermined (Cajero): solo realiza la medición y facturación anteriores al pago; el pago se basa en Stripe/USDC.
En cambio, x402 opera a un nivel inferior y es el único protocolo de pago nativo en cadena que no depende de bancos, entidades emisoras de tarjetas ni proveedores de servicios de pago (PSP). Puede completar directamente deducciones y liquidaciones en cadena mediante flujos de trabajo 402. Cuando sistemas de capa superior como Skyfire, Payman y Nevermined pueden llamar a x402 como vía de liquidación, proporciona a los agentes un bucle cerrado de pago nativo verdaderamente automatizado para transacciones M2M/A2A.
Capa de protocolo de pago nativo L2 - Ecosistema x402: Del cliente a la liquidación en cadena
El ecosistema de pagos nativo x402 se divide en cuatro capas: Cliente, Servidor, Capa de Ejecución de Pagos y Capa de Liquidación en Blockchain. El cliente permite que los Agentes o aplicaciones inicien solicitudes de pago; el servidor proporciona servicios de API, como datos, inferencia o almacenamiento, a los Agentes por transacción; la capa de ejecución de pagos completa la deducción, verificación y liquidación en cadena, y es el motor de ejecución principal de todo el proceso; la capa de liquidación en blockchain se encarga de la deducción final de tokens y la confirmación en cadena, garantizando un pago a prueba de manipulaciones.

Leyenda: Flujo de pago X402 Fuente: Libro blanco X402
Integraciones del lado del cliente (Pagadores): Esta capa permite a los agentes o aplicaciones iniciar solicitudes de pago x402 y es el punto de partida de todo el proceso de pago. Proyectos representativos:
El SDK de cliente de thirdweb es el estándar de cliente x402 más utilizado en el ecosistema. Se mantiene activo, admite múltiples cadenas y es la herramienta predeterminada para que los desarrolladores integren x402.
Nuwa AI es un proyecto representativo de “Acceso pago basado en agentes” que permite a la IA acceder directamente a servicios x402 sin codificación y con una tarifa.
El sitio web oficial también incluye a Axios/Fetch, Mogami Java SDK, Tweazy, etc. como los primeros clientes.
Actualmente, los clientes existentes aún se encuentran en la era de los SDK, esencialmente herramientas para desarrolladores. Aún no han surgido clientes más avanzados, como clientes de navegador/sistema operativo, clientes de robot/IoT, sistemas empresariales o aquellos capaces de gestionar múltiples billeteras/facilitadores.
Proveedores de API/del lado del servidor (Servicios/Puntos finales/Vendedores): Venden datos, almacenamiento o servicios de inferencia a agentes por uso. Algunos ejemplos representativos incluyen:
AIsa proporciona llamadas API e infraestructura de liquidación para agentes de IA en el mundo real, lo que les permite acceder a datos, contenido, potencia informática y servicios de terceros por llamada, token o cantidad. Actualmente, x402 registra el mayor volumen de llamadas.
Firecrawl: el punto de entrada de análisis de páginas web y rastreo web estructurado más utilizado por agentes de IA.
Pinata: una infraestructura de almacenamiento Web3 convencional, x402 ya cubre los costos de almacenamiento subyacentes reales de las API no livianas.
Gloria AI: una fuente de inteligencia para agentes comerciales y analíticos que proporciona noticias en tiempo real de alta frecuencia y señales de mercado estructuradas.
AEON – Expande el procesamiento de pagos x402 + USDC a comerciantes en línea y fuera de línea en el Sudeste Asiático, América Latina y África, llegando a 50 millones de comerciantes.
Neynar – Infraestructura de gráficos sociales de Farcaster que expone datos sociales a los agentes a través de redirecciones x402.
Actualmente, el lado del servidor se centra en las API de rastreo, almacenamiento y noticias, mientras que las capas clave de nivel superior, como las API de ejecución de transacciones financieras, las API de publicidad, las puertas de enlace SaaS Web2 e incluso las API para ejecutar tareas del mundo real, están casi subdesarrolladas, lo que representa la curva de crecimiento más prometedora en el futuro.
Capa de Ejecución de Pagos (Facilitadores/Procesadores): Esta capa gestiona las deducciones, la verificación y la liquidación en cadena. Es el motor de ejecución principal de x402, y algunos proyectos representativos incluyen:
Coinbase Facilitator (CDP), un ejecutor confiable de nivel empresarial con tarifas cero en la red principal de Base y OFAC/KYT integrado, es la opción más sólida para entornos de producción.
PayAI Facilitator, el proyecto de capa de ejecución con la cobertura multicadena más amplia y el crecimiento más rápido (Solana, Polygon, Base, Avalanche, etc.), es el facilitador multicadena más utilizado en el ecosistema.
Daydreams, un proyecto de alto nivel que combina la ejecución de pagos con el enrutamiento de inferencia LLM, es actualmente el "ejecutor de pagos por inferencia de IA" de más rápido crecimiento y se está convirtiendo en el tercer pilar del ecosistema x402.
Según los datos de x402scan de los últimos 30 días, también hay un grupo de facilitadores/enrutadores de cola media a larga, incluidos Dexter, Virtuals Protocol, OpenX402, CodeNut, Heurist, Thirdweb, x402.rs, Mogami, Questflow, etc., cuyo volumen general de transacciones, número de vendedores y número de compradores son significativamente inferiores a los tres principales.
Capa de Liquidación de Blockchain: El punto final en el flujo de trabajo de pago x402, responsable de completar la deducción de tokens y la confirmación en cadena. Si bien el protocolo x402 es independiente de la cadena, los datos actuales del ecosistema muestran que la liquidación se concentra principalmente en dos redes:
Base – promovida por el facilitador oficial de CDP, nativo de USDC, con tarifas estables y actualmente la red de liquidación más grande en términos de volumen de transacciones y número de vendedores.
Solana, fuertemente respaldada por facilitadores multicadena como PayAI, está experimentando el crecimiento más rápido en escenarios de API en tiempo real e inferencia de alta frecuencia gracias a su alto rendimiento y baja latencia.
La cadena en sí no participa en la lógica de pago. A medida que se expandan más facilitadores, la capa de liquidación de x402 mostrará una mayor tendencia hacia la integración multicadena.

En el sistema de pago x402, el Facilitador es el único rol que realmente ejecuta los pagos en cadena y es el más cercano a los ingresos a nivel de protocolo: es responsable de verificar la autorización de pago, enviar y rastrear las transacciones en cadena, generar comprobantes de liquidación auditables y gestionar la repetición, el tiempo de espera, la compatibilidad multicadena y las comprobaciones básicas de cumplimiento. A diferencia del SDK del Cliente (Pagadores) y el servidor API (Vendedores), que solo gestionan solicitudes HTTP, el Facilitador controla el punto de entrada del tráfico y los derechos de comisión de liquidación, ocupando así el núcleo de la captura de valor en la economía de Agentes y atrayendo la mayor atención del mercado.
Sin embargo, en realidad, la mayoría de los proyectos permanecen en la fase de prueba o de demostración a pequeña escala, siendo básicamente simples "ejecutores de pagos". Carecen de ventajas competitivas en capacidades clave como la verificación de identidad, la facturación, el control de riesgos y la operación estable multicadena, mostrando claras características de bajas barreras de entrada y alta homogeneidad. A medida que el ecosistema madura, los facilitadores respaldados por Coinbase, con ventajas de estabilidad y cumplimiento normativo, sí tienen una importante ventaja de pioneros. Sin embargo, con los facilitadores de CDP comenzando a cobrar comisiones y otros facilitadores explorando potencialmente diferentes modelos de monetización, la estructura general del mercado y la distribución de la participación aún tienen un amplio margen de evolución. A largo plazo, x402 permanece en la capa de interfaz y no puede aportar valor esencial. Las ventajas competitivas verdaderamente sostenibles residen en plataformas integrales que puedan construir sistemas de verificación de identidad, facturación, control de riesgos y cumplimiento normativo, además de las capacidades de liquidación.
Capa de protocolo de pago nativo L2 - Protocolo de comercio de agente virtual
El Protocolo de Comercio de Agentes (ACP) de Virtual proporciona un estándar universal para la interacción empresarial de la IA autónoma. Mediante un proceso de cuatro etapas (Solicitud → Negociación → Transacción → Evaluación), permite a agentes inteligentes independientes solicitar servicios, negociar términos, completar transacciones y someterse a evaluaciones de calidad de forma segura y verificable. El ACP utiliza blockchain como capa de ejecución confiable para garantizar que el proceso de interacción sea auditable y a prueba de manipulaciones. Con la introducción de Agentes Evaluadores, establece un sistema de reputación basado en incentivos, que permite a agentes profesionales heterogéneos e independientes formar "entidades empresariales autónomas" y realizar actividades económicas sostenibles sin una coordinación centralizada. Actualmente, el ACP ha superado su fase experimental inicial y ha alcanzado una escala considerable en su ecosistema, trascendiendo la exploración de "estándares de interacción empresarial multiagente".
Capa de infraestructura L1: cadena de pago nativa de agentes emergentes/verticales
Ethereum, Base (EVM), Solana y otras cadenas de bloques públicas convencionales proporcionan al Agente el entorno de ejecución central, el sistema de cuentas, la máquina de estados, la base de seguridad y liquidación, y tienen modelos de cuentas maduros, un ecosistema de monedas estables y una amplia base de desarrolladores.
Kite AI es una infraestructura representativa de "L1 nativa del agente", diseñada específicamente para el entorno de ejecución subyacente de pagos, identidad y permisos para agentes inteligentes. Su núcleo se basa en el marco SPACE (nativo de stablecoin, restricciones programables, autenticación con prioridad del agente, auditoría de cumplimiento y micropagos económicamente viables) y logra un aislamiento de riesgos preciso mediante un sistema de claves de tres capas: Raíz→Agente→Sesión. Combinado con canales de estado optimizados para construir una "ferrovía de pagos nativa del agente", reduce los costos a $0.000001 y controla la latencia a niveles de milisegundos, lo que hace viables los micropagos de alta frecuencia a nivel de API. Como capa de ejecución general, Kite es compatible con versiones anteriores de x402, Google A2A y Anthropic MCP, y con versiones anteriores de OAuth 2.1, con el objetivo de convertirse en una base unificada de pagos e identidad de agentes que conecte Web2 y Web3.
AIsaNet integra los protocolos x402 y L402 (un estándar de protocolo de pago 402 desarrollado por Lightning Labs basado en Lightning Network) como una capa de micropagos y liquidación para agentes de IA. Admite transacciones de alta frecuencia, coordinación de llamadas entre protocolos, selección de rutas de liquidación y enrutamiento de transacciones, lo que permite a los agentes realizar pagos automáticos entre servicios y cadenas sin comprender la complejidad subyacente.
V. Resumen y perspectivas: De los acuerdos de pago a la reestructuración del orden de la economía de las máquinas
El comercio agente es el establecimiento de un orden económico completamente nuevo, dominado por máquinas. No se trata simplemente de que la IA realice pedidos automáticamente, sino de reconstruir toda una cadena interentidad: cómo se descubren los servicios, cómo se establece la confianza, cómo se expresan los pedidos, cómo se otorgan los permisos, cómo se liquida el valor y quién asume la responsabilidad de las disputas. La aparición de A2A, MCP, ACP, AP2, ERC-8004 y x402 estandariza el modelo de negocio de circuito cerrado entre máquinas.
A lo largo de esta trayectoria evolutiva, la futura infraestructura de pagos se divergirá en dos vías paralelas: una basada en la lógica tradicional de las monedas fiduciarias para la gobernanza empresarial, y la otra basada en el mecanismo de liquidación nativo del protocolo x402. La lógica de captura de valor de estas dos vías difiere.
1. Trayectoria de Gobernanza Empresarial: Capa del Sistema de Pagos Empresariales Web3
Escenarios aplicables: Transacciones del mundo real de baja frecuencia y sin micropagos (como compras, suscripciones SaaS, comercio electrónico físico).
Lógica básica: Las monedas fiduciarias tradicionales dominarán a largo plazo; los agentes son simplemente coordinadores de procesos y front-end más inteligentes, no sustitutos de Stripe, las organizaciones de tarjetas ni las transferencias bancarias. Los principales obstáculos para la entrada a gran escala de las monedas estables en el mundo empresarial real son la regulación y los impuestos.
El valor de proyectos como Skyfire, Payman y Catena Labs no reside en el enrutamiento de pagos subyacente (generalmente gestionado por Stripe/Circle), sino en sus servicios de "Gobernanza como Servicio" (GAS). Esto aborda necesidades nativas de las máquinas que las finanzas tradicionales no pueden cubrir: mapeo de identidad, control de acceso, gestión programática de riesgos, rendición de cuentas y micropagos M2M/A2A (liquidados por token por segundo). La clave está en quién puede convertirse en un "gestor financiero de IA" de confianza para las empresas.
2. Vía de asentamiento nativo: el ecosistema del protocolo x402 y la lucha final con el facilitador
Escenarios aplicables: Transacciones nativas digitales M2M/A2A de alta frecuencia y micropagos (facturación API, pago de flujo de recursos).
Lógica central: Como estándar abierto, x402 logra la vinculación atómica de pagos y recursos mediante el código de estado HTTP 402. En micropagos programables y escenarios M2M/A2A, x402 es actualmente el protocolo con el ecosistema más completo y la implementación más avanzada (HTTP nativo + liquidación en cadena), y se espera que su posición en la economía de agentes sea comparable a la de "Stripe para agentes".
La simple integración de x402 en el lado del cliente o del servicio no supone un aumento en el mercado; el verdadero potencial de crecimiento reside en los activos de capa superior que pueden acumular compras repetidas a largo plazo y llamadas de alta frecuencia, como clientes de agentes a nivel de sistema operativo, billeteras robot/IoT y servicios API de alto valor (datos de mercado, inferencia de GPU, ejecución de tareas en el mundo real, etc.).
Los facilitadores son pasarelas de protocolo que ayudan a clientes y servidores a completar los protocolos de pago, la generación de facturas y la compensación de fondos. Controlan tanto el tráfico como las comisiones de liquidación, lo que los convierte en el vínculo más cercano a los ingresos en la pila x402. La mayoría de los facilitadores son, en esencia, simples "ejecutores de pagos", con claras bajas barreras de entrada y características homogéneas. Gigantes con ventajas en usabilidad y cumplimiento normativo (como Coinbase) han consolidado una posición dominante. El valor fundamental para evitar la marginación se trasladará a la capa de servicio "Facilitador + X": mediante la creación de un catálogo de servicios verificable y un sistema de reputación, se proporcionarán capacidades de alto margen, como arbitraje, control de riesgos y gestión de bóvedas.

Creemos que el futuro nos espera con un sistema de doble vía: un sistema de moneda fiduciaria y un sistema de monedas estables. El primero respaldará el comercio humano convencional, mientras que el segundo facilitará escenarios de alta frecuencia, transfronterizos y micropagos, nativos de máquinas y en cadena. El papel de la Web3 no es reemplazar los pagos tradicionales, sino proporcionar las capacidades subyacentes para la era de los agentes: identidad verificable, compensación programable y monedas estables globales. En definitiva, el Comercio Agenético no se limitará a la optimización de pagos, sino que representará una reestructuración del orden económico basado en máquinas. Cuando miles de millones de microtransacciones sean completadas automáticamente por agentes en segundo plano, los protocolos y las empresas que primero proporcionen capacidades de confianza, coordinación y optimización se convertirán en el motor de la próxima generación de infraestructura comercial global.
Aviso legal: Este artículo se redactó con la ayuda de las herramientas de inteligencia artificial ChatGPT-5 y Gemini 3. El autor ha hecho todo lo posible por revisar y garantizar la veracidad y precisión de la información, pero es inevitable que se produzcan omisiones. Disculpen las molestias. Es especialmente importante tener en cuenta que el mercado de criptomonedas suele experimentar una divergencia entre los fundamentos del proyecto y el rendimiento del precio en el mercado secundario. El contenido de este artículo tiene fines meramente informativos y de intercambio académico/de investigación, y no constituye asesoramiento de inversión ni debe considerarse una recomendación para comprar o vender ningún token.


