Autor: 0xjacobzhao | https://linktr.ee/0xjacobzhao
Este informe de investigación independiente es apoyado por IOSG Ventures. El proceso de investigación y redacción fue inspirado por trabajos relacionados de Raghav Agarwal (LongHash) y Jay Yu (Pantera). Agradecimientos a Lex Sokolin @ Generative Ventures, Jordan@AIsa, Ivy @PodOur2Cents por sus valiosas sugerencias sobre este artículo. También se solicitó retroalimentación de equipos de proyectos como Nevermined, Skyfire, Virtuals Protocol, AIsa, Heurist, AEON durante el proceso de redacción. Este artículo se esfuerza por un contenido objetivo y preciso, pero algunos puntos de vista involucran juicio subjetivo y pueden contener desviaciones inevitablemente. Se aprecia la comprensión de los lectores.
El Comercio Agente se refiere a un sistema comercial de proceso completo donde los agentes de AI completan de manera autónoma el descubrimiento de servicios, juicio de credibilidad, generación de pedidos, autorización de pago y liquidación final. Ya no depende de la operación humana paso a paso o la entrada de información, sino que implica que los agentes colaboren automáticamente, realicen pedidos, paguen y cumplan en un entorno multiplataforma y de múltiples sistemas, formando así un circuito comercial cerrado de ejecución autónoma entre máquinas (Comercio M2M).

En el ecosistema cripto, las aplicaciones más valiosas en la práctica hoy en día se concentran en pagos de stablecoins y DeFi. Por lo tanto, a medida que AI y Crypto convergen, están surgiendo dos caminos de desarrollo de alto valor:
Corto plazo: AgentFi, construido sobre los protocolos DeFi maduros de hoy
Medio a largo plazo: Pago Agente, construido alrededor de liquidación de stablecoin y progresivamente estandarizado por protocolos como ACP, AP2, x402 y ERC-8004
El Comercio Agente es difícil de escalar rápidamente a corto plazo debido a factores como la madurez del protocolo, diferencias regulatorias y la aceptación de comerciantes/usuarios. Sin embargo, desde una perspectiva a largo plazo, el pago es el ancla subyacente de todos los circuitos comerciales cerrados, haciendo que el Comercio Agente sea el más valioso a largo plazo.
I. Sistemas de Pago de Comercio Agente y Escenarios de Aplicación
En el sistema del Comercio Agente, la red de comerciantes del mundo real es el escenario de mayor valor. Independientemente de cómo evolucionen los Agentes de AI, el sistema de pago fiduciario tradicional (Stripe, Visa, Mastercard, transferencias bancarias) y el sistema de stablecoin de rápido crecimiento (USDC, x402) coexistirán durante mucho tiempo, constituyendo conjuntamente la base del Comercio Agente.
Comparación: Pago Fiduciario Tradicional vs. Pago de Stablecoin

Los comerciantes del mundo real—desde comercio electrónico, suscripciones y SaaS hasta viajes, contenido de pago y adquisiciones empresariales—tienen una demanda de billones de dólares y también son la fuente de valor central para que los Agentes comparen precios automáticamente, renueven suscripciones y adquieran. A corto plazo, el consumo general y la adquisición empresarial seguirán dominados por el sistema de pago fiduciario tradicional durante mucho tiempo.
El obstáculo central para la escalabilidad de las stablecoins en el comercio del mundo real no es solo tecnológico, sino regulatorio (KYC/AML, impuestos, protección al consumidor), contabilidad de comerciantes (stablecoins no son moneda de curso legal) y la falta de mecanismos de resolución de disputas causados por pagos irreversibles. Debido a estas limitaciones estructurales, es difícil para las stablecoins ingresar a industrias de alta regulación como salud, aviación, comercio electrónico, gobierno y servicios públicos a corto plazo. Su implementación se centrará principalmente en contenido digital, pagos transfronterizos, servicios nativos de Web3 y escenarios de economía de máquinas (M2M/IoT/Agente) donde la presión regulatoria es más baja o son nativos en la cadena—esta es precisamente la ventana de oportunidad para que el Comercio Agente nativo de Web3 logre primero avances de escala.
Sin embargo, la institucionalización regulatoria avanza rápidamente en 2025: el proyecto de ley de stablecoins de EE. UU. ha logrado consenso bipartidista, Hong Kong y Singapur han implementado marcos de licencias para stablecoins, el MiCA de la UE ha entrado oficialmente en vigor, Stripe apoya USDC y PayPal ha lanzado PYUSD. La claridad de la estructura regulatoria significa que las stablecoins están siendo aceptadas por el sistema financiero mainstream, abriendo espacio político para futuras liquidaciones transfronterizas, adquisiciones B2B y la economía de máquinas.
Mejor Escenario de Aplicación para el Comercio Agente

El núcleo del Comercio Agente no es dejar que un riel de pago reemplace a otro, sino entregar el sujeto de ejecución de "pedido—autorización—pago" a los Agentes de AI, permitiendo que el sistema de pago fiduciario tradicional (AP2, credenciales de autorización, cumplimiento de identidad) y el sistema de stablecoin (x402, CCTP, liquidación de contratos inteligentes) aprovechen sus respectivas ventajas. No es una competencia de suma cero entre fiat y stablecoins ni una narrativa de sustitución de un solo riel, sino una oportunidad estructural para expandir las capacidades de ambos: los pagos fiduciarios continúan apoyando el comercio humano, mientras que los pagos de stablecoin aceleran escenarios nativos de máquina y nativos en la cadena. Los dos se complementan y coexisten, convirtiéndose en los motores gemelos de la economía de agentes.
II. Panorama de Normas del Protocolo de Comercio Agente
La pila de protocolos de Comercio Agente consiste en seis capas, formando un enlace completo de comercio de máquinas desde la "descubrimiento de capacidades" hasta la "entrega de pago". El Catálogo A2A y el Registro MCP son responsables del descubrimiento de capacidades, ERC-8004 proporciona identidad y reputación verificables en la cadena; ACP y AP2 se encargan de instrucciones de pedidos estructurados y autorizaciones respectivamente; la capa de pago está compuesta por rieles fiduciarios tradicionales (AP2) y rieles de stablecoin (x402) en paralelo; la capa de entrega actualmente no tiene un estándar unificado.

Capa de Descubrimiento: Resuelve "Cómo los Agentes descubren y entienden servicios llamables". El lado AI construye catálogos de capacidades estandarizados a través del Catálogo A2A y el Registro MCP; Web3 depende de ERC-8004 para proporcionar orientación de identidad direccionable. Esta capa es la entrada a toda la pila de protocolos.
Capa de Confianza: Responde "¿Es creíble la otra parte?". Aún no hay un estándar universal en el lado de AI. Web3 construye un marco unificado para identidad verificable, reputación y registros de ejecución a través de ERC-8004, que es una ventaja clave de Web3.
Capa de Pedido: Responsable de "Cómo se expresan y verifican los pedidos". ACP (OpenAI × Stripe) proporciona una descripción estructurada de bienes, precios y términos de liquidación para asegurar que los comerciantes puedan cumplir con los contratos. Dado que es difícil expresar contratos comerciales del mundo real en la cadena, esta capa está dominada básicamente por Web2.
Capa de Autorización: Maneja "Si el Agente ha obtenido autorización de usuario legal". AP2 une intención, confirmación y autorización de pago al sistema de identidad real a través de credenciales verificables. Las firmas de Web3 aún no tienen efecto legal, por lo que no pueden asumir las responsabilidades de contrato y cumplimiento de esta capa.
Capa de Pago: Decide "Qué riel completa el pago". AP2 cubre redes de pago tradicionales como tarjetas y bancos; x402 proporciona interfaces de pago API nativas para stablecoins, permitiendo que activos como USDC se integren en llamadas automatizadas. Los dos tipos de rieles forman aquí una complementariedad funcional.
Capa de Cumplimiento: Responde "Cómo entregar contenido de manera segura después de que se complete el pago". Actualmente, no hay un protocolo unificado: el mundo real depende de sistemas de comerciantes para completar la entrega, y el control de acceso cifrado de Web3 aún no ha formado un estándar de ecosistema cruzado. Esta capa sigue siendo el mayor vacío en la pila de protocolos y es la más probable en incubar la próxima generación de protocolos de infraestructura.
III. Explicación en Profundidad de los Protocolos Centrales de Comercio Agente
Enfocándose en los cinco enlaces clave del descubrimiento de servicios, juicio de confianza, pedidos estructurados, autorización de pago y liquidación final en el Comercio Agente, instituciones como Google, Anthropic, OpenAI, Stripe, Ethereum y Coinbase han propuesto todos protocolos subyacentes en enlaces correspondientes, construyendo conjuntamente la pila de protocolos central de la próxima generación del Comercio Agente.
Agente a Agente (A2A) – Protocolo de Interoperabilidad de Agentes (Google)
A2A es un protocolo de código abierto iniciado por Google y donado a la Linux Foundation. Su objetivo es proporcionar estándares de comunicación y colaboración unificados para Agentes de AI construidos por diferentes proveedores y marcos. Basado en HTTP + JSON-RPC, A2A implementa un intercambio seguro y estructurado de mensajes y tareas, permitiendo que los Agentes realicen diálogos de múltiples turnos, toma de decisiones colaborativa, descomposición de tareas y gestión de estados de manera nativa. Su objetivo central es construir un "Internet de Agentes", permitiendo que cualquier Agente compatible con A2A sea descubierto, llamado y combinado automáticamente, formando así una red distribuida de Agentes multiplataforma y cruzada entre organizaciones.
Protocolo de Contexto de Modelo (MCP) – Protocolo de Acceso Unificado de Datos y Herramientas (Anthropic)
MCP lanzado por Anthropic, es un protocolo abierto que conecta LLM / Agentes con sistemas externos, enfocándose en interfaces unificadas de acceso a herramientas y datos. Abstracta bases de datos, sistemas de archivos, APIs remotas y herramientas propietarias en recursos estandarizados, permitiendo que los Agentes accedan a capacidades externas de manera segura, controlable y auditable. El diseño de MCP enfatiza bajos costos de integración y alta escalabilidad: los desarrolladores solo necesitan conectar una vez para permitir que el Agente use todo el ecosistema de herramientas. Actualmente, MCP ha sido adoptado por muchos proveedores de AI líderes y se ha convertido en el estándar de facto para la interacción agente-herramienta.

MCP se centra en "Cómo los Agentes utilizan herramientas"—proporcionando modelos con capacidades de acceso a recursos externos unificados y seguros (como bases de datos, APIs, sistemas de archivos, etc.), estandarizando así los métodos de interacción agente-herramienta/agente-datos.
A2A resuelve "Cómo los Agentes colaboran con otros Agentes"—estableciendo estándares de comunicación nativos para agentes de diferentes proveedores y marcos, soportando diálogos de múltiples turnos, descomposición de tareas, gestión de estados y ejecución a largo plazo. Es la capa básica de interoperabilidad entre agentes.

Protocolo de Comercio Agente (ACP) – Protocolo de Pedido y Pago (OpenAI × Stripe)
ACP (Protocolo de Comercio Agente) es un estándar de pedido abierto (Apache 2.0) propuesto por OpenAI y Stripe. Establece un proceso de pedido estructurado que puede ser entendido directamente por máquinas para Comprador—Agente de AI—Comerciante. El protocolo cubre información de productos, verificación de precios y términos, lógica de liquidación y transmisión de credenciales de pago, permitiendo que AI inicie compras de manera segura en nombre de los usuarios sin convertirse en comerciante en sí mismo.
Su diseño central es: AI llama a la interfaz de pago del comerciante de una manera estandarizada, mientras que el comerciante retiene el control comercial y legal completo. ACP permite que los comerciantes ingresen al ecosistema de compras de AI sin transformar sus sistemas utilizando pedidos estructurados (JSON Schema / OpenAPI), tokens de pago seguros (Stripe Shared Payment Token), compatibilidad con backends de comercio electrónico existentes y soporte para capacidades de publicación REST y MCP. Actualmente, ACP se ha utilizado para el Checkout Instantáneo de ChatGPT, convirtiéndose en una infraestructura de pago desplegable temprana.
Protocolo de Pagos de Agentes (AP2) – Protocolo de Autorización Digital e Instrucción de Pago (Google)
AP2 es un estándar abierto lanzado conjuntamente por Google y múltiples redes de pago y empresas tecnológicas. Su objetivo es establecer un proceso unificado, compatible y auditable para pagos liderados por Agentes de AI. Une la intención de pago del usuario, el alcance de autorización y la identidad de cumplimiento a través de credenciales de autorización digitales firmadas criptográficamente, proporcionando a comerciantes, instituciones de pago y reguladores evidencia verificable de "quién está gastando dinero por quién".
AP2 toma "Independiente de Pago" como su principio de diseño, soportando tarjetas de crédito, transferencias bancarias, pagos en tiempo real y accediendo a rieles de pago de stablecoin y otras criptomonedas a través de extensiones como x402. En toda la pila de protocolos del Comercio Agente, AP2 no es responsable de bienes específicos y detalles de pedidos, sino que proporciona un marco universal de autorización de pago para diversos canales de pago.

ERC-8004 – Estándar de Identidad / Reputación / Verificación de Agente en la cadena (Ethereum)
ERC-8004 es un estándar de Ethereum propuesto conjuntamente por MetaMask, Ethereum Foundation, Google y Coinbase. Su objetivo es construir un sistema de identidad y reputación verificable, sin confianza y multiplataforma para Agentes de AI. El protocolo consta de tres partes en la cadena:
Registro de Identidad: Minta una identidad de cadena similar a NFT para cada Agente, que puede vincular información multiplataforma como puntos finales MCP/A2A, ENS/DID, billeteras, etc.
Registro de Reputación: Estandariza el registro de puntuaciones, comentarios y señales de comportamiento, haciendo que el rendimiento histórico del Agente sea auditable, agregable y componible.
Registro de Validación: Soporta mecanismos de verificación como reejecución de participación, zkML, TEE, proporcionando registros de ejecución verificables para tareas de alto valor.
A través de ERC-8004, la identidad, reputación y comportamiento del Agente se preservan en la cadena, formando una base de confianza descubrible, a prueba de manipulaciones y verificable multiplataforma, que es una infraestructura importante para que Web3 construya una economía de AI abierta y confiable. ERC-8004 está en la etapa de Revisión, lo que significa que el estándar es básicamente estable y factible, pero sigue solicitando la opinión de la comunidad en general y no se ha finalizado.
x402 – Riel de Pago Nativo de Stablecoin (Coinbase)
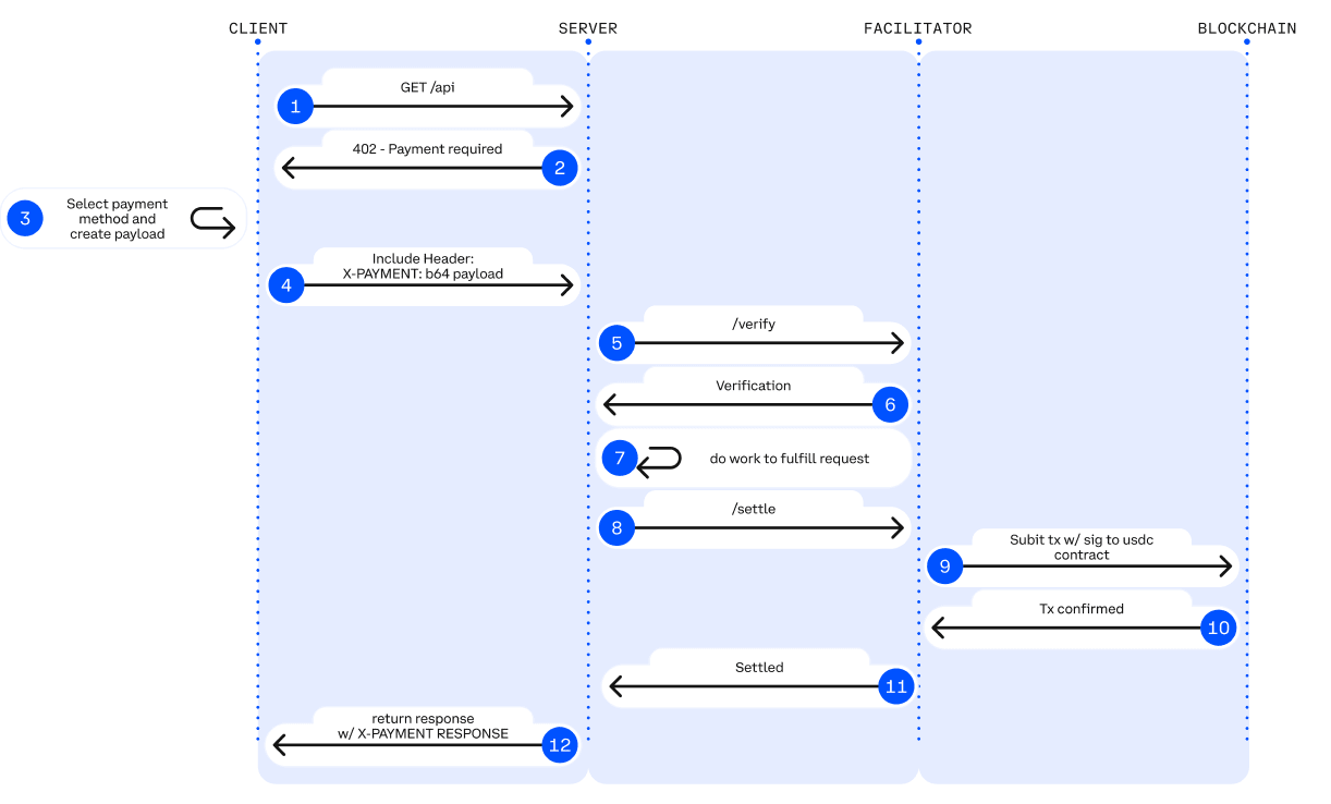
x402 es un estándar de pago abierto (Apache-2.0) propuesto por Coinbase. Convierte el HTTP 402 Payment Required inactivo durante mucho tiempo en un mecanismo de apretón de mano de pago programable en la cadena, permitiendo a las APIs y a los Agentes de AI lograr liquidación en la cadena sin cuentas, tarjetas de crédito o claves API.

HTTP 402 Flujo de Pago. Fuente: Jay Yu@Pantera Capital
Mecanismo Central: El protocolo x402 revive el código de estado HTTP 402 dejado por la internet temprana. Su flujo de trabajo es:
Solicitud & Negociación: Cliente (Agente) inicia la solicitud -> Servidor devuelve código de estado 402 y parámetros de pago (por ejemplo, monto, dirección de recepción).
Pago Autónomo: El Agente firma localmente la transacción y la transmite (normalmente utilizando stablecoins como USDC), sin intervención humana.
Verificación & Entrega: Después de que el servidor o el "Facilitador" de terceros verifica la transacción en la cadena, los recursos se liberan instantáneamente.
x402 introduce el papel del Facilitador como middleware conectando APIs Web2 y la capa de liquidación Web3. El Facilitador es responsable de manejar la lógica compleja de verificación y liquidación en la cadena, permitiendo a los desarrolladores tradicionales monetizar APIs con un código mínimo. El lado del servidor no necesita ejecutar nodos, gestionar firmas o transmitir transacciones; solo necesita confiar en la interfaz proporcionada por el Facilitador para completar el procesamiento de pagos en la cadena. Actualmente, la implementación de Facilitador más madura es proporcionada por la Plataforma de Desarrolladores de Coinbase.
Las ventajas técnicas de x402 son: soportar micropagos en la cadena tan bajos como 1 centavo, rompiendo la limitación de las puertas de enlace de pago tradicionales que no pueden manejar llamadas de alto frecuencia y bajo monto en escenarios de AI; eliminando completamente cuentas, KYC y claves API, permitiendo que AI complete de manera autónoma los bucles de pago M2M; y logrando pagos autorizados sin gas de USDC a través de EIP-3009, nativamente compatible con Base y Solana, poseyendo escalabilidad multichain.
Basado en la introducción de la pila de protocolos central del Comercio Agente, la siguiente tabla resume la posicionamiento, capacidades centrales, limitaciones principales y evaluación de madurez de los protocolos en cada nivel, proporcionando una perspectiva estructural clara para construir una economía de agentes ejecutable y pagable multiplataforma.

IV. Proyectos Representativos del Ecosistema de Comercio Agente Web3
Actualmente, el ecosistema Web3 del Comercio Agente se puede dividir en tres capas:
Capa de Sistemas de Pago Empresarial (L3): Incluye proyectos como Skyfire, Payman, Catena Labs, Nevermined, proporcionando encapsulación de pagos, integración de SDK, gobernanza de cuotas y permisos, aprobación humana y acceso de cumplimiento. Se conectan a rieles financieros tradicionales (bancos, organizaciones de tarjetas, PSP, KYC/KYB) en diferentes grados, construyendo un puente entre el negocio de pagos y la economía de máquinas.
Capa de Protocolo de Pago Nativo (L2): Consiste en protocolos como x402, Virtual ACP y sus proyectos ecosistémicos. Responsable de solicitudes de cobro, verificación de pagos y liquidación en la cadena. Este es el núcleo que realmente logra la compensación automática y de extremo a extremo en la economía de Agentes. x402 no depende completamente de bancos, organizaciones de tarjetas o proveedores de servicios de pago, proporcionando capacidades de pago M2M/A2A nativas en la cadena.
Capa de Infraestructura (L1): Incluye Ethereum, Base, Solana y Kite AI, proporcionando la base técnica confiable para sistemas de pago e identidad, como entornos de ejecución en la cadena, sistemas de claves, MPC/AA y Runtimes de permisos.

L3 - Skyfire: Identidad y Credenciales de Pago para Agentes de AI
Skyfire toma KYA + Pago como su núcleo, abstractando "Verificación de Identidad + Autorización de Pago" en credenciales JWT utilizables por AI, proporcionando capacidades de acceso y deducción automatizadas verificables para sitios web, APIs y servicios MCP. El sistema genera automáticamente Agentes Compradores/Vendedores y billeteras de custodia para los usuarios, apoyando recargas a través de tarjetas, bancos y USDC.
A nivel de sistema, Skyfire genera Agentes Compradores/Vendedores y billeteras de custodia para cada usuario. Su mayor ventaja es la plena compatibilidad con Web2 (JWT/JWKS, WAF, API Gateway pueden usarse directamente), proporcionando "acceso automatizado de pago que lleva identidad" para sitios de contenido, APIs de datos y herramientas SaaS.
Skyfire es una capa intermedia de pago de Agente utilizable en la práctica, pero la identidad y la custodia de activos son soluciones centralizadas.
L3 - Payman: Control de Riesgo de Autoridad de Fondos Nativa de AI
Payman proporciona cuatro capacidades: Billetera, Beneficiario, Política, Aprobación, construyendo una "Capa de Autoridad de Fondos" gobernable y auditable para AI. AI puede ejecutar pagos reales, pero todas las acciones de fondos deben cumplir con cuotas, políticas y reglas de aprobación establecidas por los usuarios. La interacción central se realiza a través de la interfaz de lenguaje natural payman.ask(), donde el sistema es responsable del análisis de intención, verificación de políticas y ejecución de pagos.
El valor clave de Payman radica en: "AI puede mover dinero, pero nunca sobrepasa la autoridad." Mueve la gobernanza de fondos a nivel empresarial al entorno de AI: nómina automatizada, reembolsos, pagos a proveedores, transferencias masivas, etc., pueden completarse dentro de límites de permisos claramente definidos. Payman es adecuado para la automatización financiera interna de empresas y equipos (salario, reembolso, pago a proveedores, etc.), posicionado como una Capa de Gobernanza de Fondos Controlada, y no intenta construir un protocolo de pago abierto de Agente a Agente.
L3 - Catena Labs: Estándar de Identidad/Pago de Agentes
Catena utiliza instituciones financieras nativas de AI (custodia, compensación, control de riesgos, KYA) como la capa comercial y ACK (Kit de Comercio de Agentes) como la capa estándar para construir el protocolo de identidad unificada del Agente (ACK-ID) y el protocolo de pago nativo del Agente (ACK-Pay). El objetivo es llenar los estándares de identidad verificable, cadena de autorización y pago automatizado que faltan en la economía de máquinas.
ACK-ID establece la cadena de propiedad y autorización del Agente basada en DID/VC; ACK-Pay define formatos de solicitud de pago y recibo verificable desacoplados de redes de liquidación subyacentes (USDC, Banco, Arc). Catena enfatiza la interoperabilidad a largo plazo entre ecosistemas, y su papel se asemeja más a la "capa TLS/EMV de la economía de Agentes", con fuerte estandarización y una visión clara.
L3 - Nevermined: Medición, Facturación y Liquidación de Micropagos
Nevermined se centra en el modelo económico basado en el uso de AI, proporcionando Control de Acceso, Medición, Sistema de Créditos y Registros de Uso para medición automatizada, pago por uso, participación en ingresos y auditoría. Los usuarios pueden recargar créditos a través de Stripe o USDC, y el sistema verifica automáticamente el uso, deduce tarifas y genera registros auditables para cada llamada a la API.
Su valor central radica en soportar micropagos en tiempo real de sub-centavos y liquidación automatizada de Agente a Agente, permitiendo que la compra de datos, llamadas a API, programación de flujos de trabajo, etc., se realicen de manera "pago por llamada". Nevermined no construye un nuevo sistema de pago, sino que construye una capa de medición/facturación sobre el pago: promoviendo la comercialización de AI SaaS a corto plazo, apoyando el mercado A2A a mediano plazo, y potencialmente convirtiéndose en la tela de micropagos de la economía de máquinas a largo plazo.

Skyfire, Payman, Catena Labs y Nevermined pertenecen a la capa de pago empresarial y todas necesitan conectarse a bancos, organizaciones de tarjetas, PSPs y KYC/KYB en diferentes grados. Pero su verdadero valor no está en "acceder al fiat", sino en resolver necesidades nativas de máquina que las finanzas tradicionales no pueden cubrir—mapeo de identidad, gobernanza de permisos, control de riesgos programático y pago por uso.
Skyfire (Puerta de Enlace de Pago): Proporciona "Identidad + Deducción Automática" para Sitios Web/APIs (mapeo de identidad en la cadena a identidad Web2).
Payman (Gobernanza Financiera): Política, cuota, permiso y aprobación para uso interno de la empresa (AI puede gastar dinero pero no sobrepasarse).
Catena Labs (Infraestructura Financiera): Se combina con el sistema bancario, construyendo (Banco de Cumplimiento de AI) a través de KYA, custodia y servicios de compensación.
Nevermined (Cajero): Realiza mediciones y facturación sobre el pago; el pago depende de Stripe/USDC.
En contraste, x402 está en un nivel inferior y es el único protocolo de pago nativo en la cadena que no depende de bancos, organizaciones de tarjetas o PSPs. Puede completar directamente la deducción y liquidación en la cadena a través del flujo de trabajo 402. Los sistemas de capa superior como Skyfire, Payman y Nevermined pueden llamar a x402 como un riel de liquidación, proporcionando así a los Agentes un circuito de pago nativo automático verdaderamente M2M/A2A.
L2 - Ecosistema x402: Desde el Cliente hasta la Liquidación en la cadena
El ecosistema de pago nativo x402 se puede dividir en cuatro niveles: Cliente, Servidor, Capa de Ejecución de Pagos (Facilitadores) y Capa de Liquidación Blockchain. El Cliente es responsable de permitir que Agentes o Aplicaciones inicien solicitudes de pago; el Servidor proporciona servicios de API de datos, razonamiento o almacenamiento a Agentes sobre una base de uso; la Capa de Ejecución de Pagos completa la deducción, verificación y liquidación en la cadena, sirviendo como el motor de ejecución central de todo el proceso; la Capa de Liquidación Blockchain asume la deducción final de tokens y la confirmación en la cadena, logrando la finalización del pago a prueba de manipulaciones.

Flujo de Pago x402 Fuente: Libro Blanco x402
Integraciones del Lado del Cliente / Los Pagadores: Permiten que Agentes o Aplicaciones inicien solicitudes de pago x402, el "punto de partida" de todo el proceso de pago. Proyectos representativos:
thirdweb Client SDK: El estándar de cliente x402 más utilizado en el ecosistema, mantenido activamente, soporte multichain, herramienta predeterminada para que los desarrolladores integren x402.
Nuwa AI: Permite que AI pague directamente por servicios x402 sin codificación, proyecto representativo de "Entrada de Pago de Agente".
Otros como Axios/Fetch, Mogami Java SDK, Tweazy son clientes tempranos.
Estado actual: Los clientes existentes todavía están en la "Era de SDK", esencialmente herramientas para desarrolladores. Formas más avanzadas como clientes de Navegador/SO, clientes de Robot/IoT o sistemas empresariales que gestionan múltiples billeteras/múltiples Facilitadores aún no han aparecido.
Servicios / Puntos de acceso / Los Vendedores: Venden datos, almacenamiento o servicios de razonamiento a Agentes sobre una base de uso. Proyectos representativos:
AIsa: proporciona infraestructura de pago y liquidación para Agentes de AI reales para acceder a datos, contenido, cómputo y servicios de terceros sobre una base de llamada, por token o de uso, y actualmente es el principal proyecto por volumen de solicitudes x402.
Firecrawl: Entrada de análisis web y rastreador estructurado más consumida por Agentes de AI.
Pinata: Infraestructura de almacenamiento Web3 principal, x402 cubre los costos reales de almacenamiento subyacente, no una API ligera.
Gloria AI: Proporciona noticias en tiempo real de alta frecuencia y señales de mercado estructuradas, fuente de inteligencia para Agentes de Trading y Analíticos.
AEON: Extiende x402 + USDC a la adquisición de comerciantes en línea y fuera de línea en el Sudeste Asiático / LatAm / África. Alcanzando hasta 50 millones de comerciantes.
Neynar: infraestructura de gráfico social Farcaster, abriendo datos sociales a Agentes a través de x402.
Estado actual: El lado del servidor está concentrado en APIs de rastreo/almacenamiento/noticias. Capas críticas como APIs de ejecución de transacciones financieras, APIs de entrega de anuncios, gateways SaaS de Web2, o APIs que ejecutan tareas del mundo real están casi no desarrolladas.
Facilitadores / Los Procesadores: Completar deducción, verificación y liquidación en la cadena. El motor de ejecución central de x402. Proyectos representativos:
Facilitador de Coinbase (CDP): Ejecutor confiable de grado empresarial, cero tarifas en la red principal de Base + OFAC/KYT incorporados, la mejor opción para el entorno de producción.
Facilitador PayAI: Proyecto de capa de ejecución con la cobertura multichain más amplia y el crecimiento más rápido (Solana, Polygon, Base, Avalanche, etc.), facilitador multichain de mayor uso en el ecosistema.
Daydreams: Proyecto que combina la ejecución de pagos con el enrutamiento de razonamiento LLM, convirtiéndose actualmente en el "Ejecutor de Pago de Razonamiento AI" de más rápido crecimiento, convirtiéndose en el tercer polo en el ecosistema x402.
Otros: Según los datos de x402scan, hay Facilitadores/Routers de cola larga como Dexter, Virtuals Protocol, OpenX402, CodeNut, Heurist, Thirdweb, etc., pero el volumen es significativamente menor que el de los tres principales.
Capa de Liquidación Blockchain: El destino final del flujo de trabajo de pago x402. Responsable de la deducción real de tokens y la confirmación en la cadena.
Base: Promovido por el Facilitador oficial de CDP, nativo de USDC, tarifas estables, actualmente la red de liquidación con el mayor volumen de transacciones y número de vendedores.
Solana: Apoyo clave de Facilitadores multichain como PayAI, creciendo más rápido en razonamiento de alta frecuencia y escenarios API en tiempo real debido a su alta capacidad y baja latencia.
Tendencia: La cadena en sí no participa en la lógica de pago. Con más Facilitadores expandiéndose, la capa de liquidación de x402 mostrará una tendencia más fuerte multichain.

En el sistema de pago x402, el Facilitador es el único rol que realmente ejecuta pagos en la cadena y está más cercano a "ingresos a nivel de protocolo": responsable de verificar la autorización de pago, enviar y rastrear transacciones en la cadena, generar pruebas de liquidación auditable y manejar la repetición, el tiempo de espera, la compatibilidad entre cadenas y las verificaciones de cumplimiento básicas. A diferencia de los SDKs del Cliente (Pagadores) y los Servidores API (Vendedores) que solo manejan solicitudes HTTP, es el punto final de compensación para todas las transacciones M2M/A2A, controlando la entrada de tráfico y los derechos de cobro de liquidación, estando así en el núcleo de captura de valor en la economía de Agentes.
Sin embargo, la realidad es que la mayoría de los proyectos todavía están en la fase de testnet o en etapas de demostración a pequeña escala, esencialmente "Ejecutores de Pago" ligeros, careciendo de ventajas en capacidades clave como identidad, facturación, control de riesgos y manejo de estado estable multichain, mostrando características obvias de bajo umbral y alta homogeneidad. A medida que el ecosistema madura, los facilitadores respaldados por Coinbase, con fuertes ventajas en estabilidad y cumplimiento, disfrutan de una clara ventaja temprana. Sin embargo, a medida que los facilitadores de CDP comienzan a cobrar tarifas mientras que otros pueden permanecer gratuitos o experimentar con modelos de monetización alternativos, la estructura general del mercado y la distribución de participación aún tienen un espacio significativo para evolucionar. A largo plazo, x402 sigue siendo una capa de interfaz y no puede cargar valor central. Lo que realmente posee competitividad sostenible son plataformas integrales capaces de construir sistemas de identidad, facturación, control de riesgos y cumplimiento sobre las capacidades de liquidación.
L2 - Protocolo de Comercio de Agente Virtual
El Protocolo de Comercio de Agentes de Virtual proporciona un estándar de interacción comercial común para la AI autónoma. A través de un proceso de cuatro etapas de Solicitud → Negociación → Transacción → Evaluación, permite a los agentes independientes solicitar servicios, negociar términos, completar transacciones y aceptar evaluaciones de calidad de manera segura y verificable. ACP utiliza blockchain como una capa de ejecución confiable para asegurar que el proceso de interacción sea auditable y a prueba de manipulaciones, y establece un sistema de reputación impulsado por incentivos al introducir Agentes Evaluadores, permitiendo que Agentes profesionales heterogéneos e independientes formen un "cuerpo comercial autónomo" y realicen actividades económicas sostenibles sin coordinación central. Actualmente, ACP ha pasado más allá de la etapa puramente experimental. La adopción a través del ecosistema de Virtuals sugiere efectos de red tempranos, mirando más allá de "estándares de interacción comercial entre múltiples agentes".
Capa de Infraestructura L1 - Cadena de Pago Nativa de Agentes Emergentes
Las cadenas públicas generales de corriente principal como Ethereum, Base (EVM) y Solana proporcionan el entorno de ejecución más básico, sistema de cuentas, máquina de estados, seguridad y fundación de liquidación para los Agentes, poseyendo modelos de cuentas maduros, ecosistemas de stablecoins y amplias bases de desarrolladores.
Kite AI es una infraestructura representativa "Agente Nativo L1", diseñando específicamente el entorno de ejecución subyacente para pagos de Agente, identidad y permiso. Su núcleo se basa en el marco SPACE (nativo de Stablecoin, restricciones programables, certificación primero de Agente, auditoría de cumplimiento, micropagos económicamente viables), e implementa aislamiento de riesgos de grano fino a través de un sistema de claves de tres capas de Raíz→Agente→Sesión. Combinado con canales de estado optimizados para construir un "Ferrocarril de Pago Nativo de Agente", suprime costos a $0.000001 y latencia al nivel de cientos de milisegundos, haciendo que los micropagos de alta frecuencia a nivel de API sean factibles. Como capa de ejecución general, Kite es compatible hacia arriba con x402, Google A2A, Anthropic MCP, y compatible hacia abajo con OAuth 2.1, con el objetivo de convertirse en una base unificada de pago e identidad de Agentes conectando Web2 y Web3.
AIsaNet integra x402 y L402 (el estándar del protocolo de pago 402 basado en Lightning Network desarrollado por Lightning Labs) como una capa de micropago y liquidación para Agentes de AI, soportando transacciones de alta frecuencia, coordinación de llamadas entre protocolos, selección de caminos de liquidación y enrutamiento de transacciones, permitiendo que los Agentes realicen pagos automatizados entre servicios y cadenas sin entender la complejidad subyacente.
V. Resumen y Perspectivas: De Protocolos de Pago a la Reconstrucción del Orden Económico de Máquinas
El Comercio Agente es el establecimiento de un orden económico completamente nuevo dominado por máquinas. No es tan simple como "AI realizando pedidos automáticamente", sino una reconstrucción de todo el vínculo entre sujetos: cómo se descubren los servicios, cómo se establece la credibilidad, cómo se expresan los pedidos, cómo se autorizan los permisos, cómo se liquida el valor y quién asume las disputas. La aparición de A2A, MCP, ACP, AP2, ERC-8004 y x402 estandariza el "circuito comercial cerrado entre máquinas".
A lo largo de este camino evolutivo, la futura infraestructura de pagos se dividirá en dos caminos paralelos: uno es la Pista de Gobernanza Empresarial basada en la lógica fiduciaria tradicional, y el otro es la Pista de Liquidación Nativa basada en el protocolo x402. La lógica de captura de valor entre los dos es diferente.
1. Pista de Gobernanza Empresarial: Capa del Sistema de Pago Empresarial Web3
Escenarios Aplicables: Transacciones del mundo real de baja frecuencia, no micropagos (por ejemplo, adquisiciones, suscripción a SaaS, comercio electrónico físico).
Lógica Central: El fiat tradicional dominará durante mucho tiempo. Los Agentes son solo front-ends más inteligentes y coordinadores de procesos, no reemplazos para Stripe / Organizaciones de Tarjetas / Transferencias Bancarias. Los obstáculos duros para que las stablecoins ingresen al mundo comercial real a gran escala son la regulación y la tributación.
El valor de proyectos como Skyfire, Payman, Catena Labs radica no en el enrutamiento de pagos subyacente (normalmente hecho por Stripe/Circle), sino en "Gobernanza de Máquina como Servicio". Es decir, resolver necesidades nativas de máquina que las finanzas tradicionales no pueden cubrir—mapeo de identidad, gobernanza de permisos, control de riesgos programático, atribución de responsabilidad y micropago M2M/A2A (liquidación por token/segundo). La clave es quién puede convertirse en el "Mayordomo Financiero AI" de confianza por las empresas.
2. Pista de Liquidación Nativa: Ecosistema del Protocolo x402 y el Fin de los Facilitadores
Escenarios Aplicables: Transacciones nativas digitales de alta frecuencia, micropago, M2M/A2A (facturación API, pagos de flujo de recursos).
Lógica Central: x402 como un estándar abierto logra la vinculación atómica de pagos y recursos a través del código de estado HTTP 402. En micropagos programables y escenarios M2M/A2A, x402 es actualmente el protocolo con el ecosistema más completo y la implementación más avanzada (nativo en HTTP + liquidación en la cadena). Su estatus en la economía de Agentes se espera que sea análogo al 'Stripe para agentes'.
Simplemente acceder a x402 en el lado del Cliente o Servicio no brinda una prima sectorial; lo que realmente tiene potencial de crecimiento son los activos de capa superior que pueden precipitar recompras a largo plazo y llamadas de alta frecuencia, como clientes de Agente a nivel de SO, billeteras de Robot/IoT y servicios API de alto valor (datos de mercado, razonamiento de GPU, ejecución de tareas del mundo real, etc.).
El Facilitador, como la puerta de enlace del protocolo que ayuda al Cliente y al Servidor a completar el apretón de manos de pago, generación de facturas y compensación de fondos, controla tanto el tráfico como las tarifas de liquidación, y es el enlace más cercano a "ingresos" en la pila actual de x402. La mayoría de los Facilitadores son esencialmente solo "Ejecutores de Pagos" con características obvias de bajo umbral y homogeneidad. Los gigantes con ventajas de disponibilidad y cumplimiento (como Coinbase) formarán un patrón dominante. El valor central para evitar la marginalización se moverá hacia arriba a la capa de servicio "Facilitador + X": proporcionando capacidades de alto margen como arbitraje, control de riesgos y gestión de tesorería al construir catálogos de servicio verificables y sistemas de reputación.

Creemos que se formará un "Doble Carril Paralelo del Sistema Fiduciario y el Sistema de Stablecoin" en el futuro: el primero apoya el comercio humano mainstream, mientras que el segundo lleva escenarios de micropago de alta frecuencia, transfronterizos y nativos de máquina. El papel de Web3 no es reemplazar los pagos tradicionales, sino proporcionar capacidades subyacentes de Identidad Verificable, Liquidación Programable y Stablecoins Globales para la era de los Agentes. En última instancia, el Comercio Agente no se limita a la optimización de pagos, sino que es una reconstrucción del orden económico de máquinas. Cuando miles de millones de micro-transacciones se completan automáticamente por los Agentes en el fondo, aquellos protocolos y empresas que primero brinden confianza, coordinación y capacidades de optimización se convertirán en las fuerzas centrales de la próxima generación de infraestructura comercial global.
Descargo de responsabilidad: Este artículo fue completado con la asistencia de herramientas de AI ChatGPT-5 y Gemini 3 durante el proceso de creación. El autor ha hecho todos los esfuerzos para corregir y asegurar que la información sea verdadera y precisa, pero aún pueden existir omisiones, y se aprecia la comprensión. Es importante señalar que el mercado de activos criptográficos generalmente tiene una divergencia entre los fundamentos del proyecto y el desempeño del precio en el mercado secundario. El contenido de este artículo es solo para integración de información e intercambio académico/research, no constituye ningún consejo de inversión, y no debe considerarse como una recomendación para comprar o vender ningún token.


