Continua da dove eravamo rimasti, continuando a collegare la dimostrazione del nucleo del portafoglio con le conoscenze discusse.

-----------------------------------------

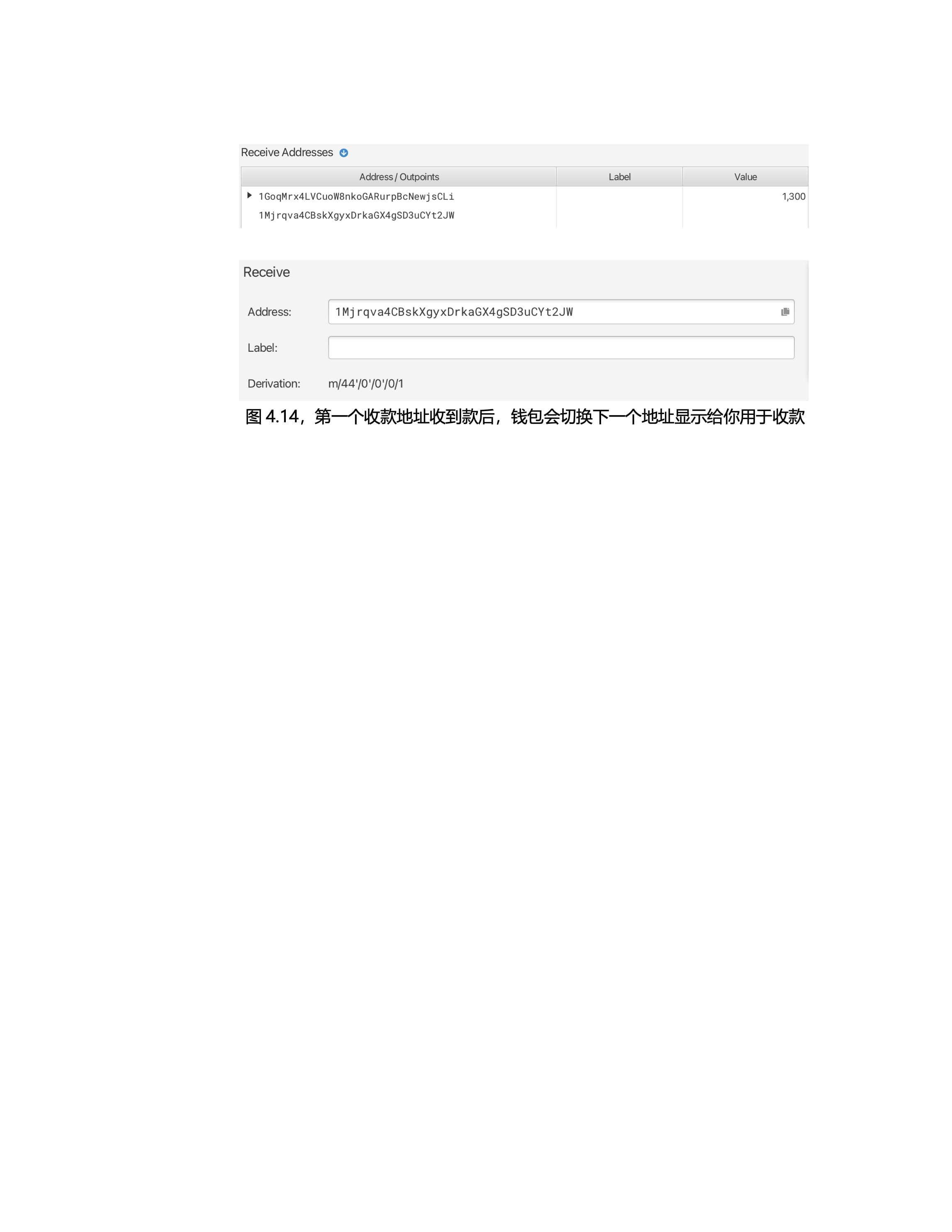
#比特币 #钱包