Por Severin, Ian Wu, MT Capital
DR
Um dos principais aspectos da atualização do Dencun é a introdução de uma nova estrutura de dados chamada blob por meio do EIP-4844. Essa estrutura armazena dados de transações enviados por L2 para Ethereum, reduzindo significativamente os custos de transação e aumentando o throughput no espaço Ethereum L2, beneficiando o ecossistema L2.
A atualização Dencun também introduz um novo código de operação de armazenamento transitório por meio do EIP-1153, permitindo que contratos inteligentes leiam e chamem dados do armazenamento transitório. Isso ajuda a reduzir os custos de armazenamento e o consumo de gás do Ethereum, melhorando a escalabilidade da rede principal e beneficiando os aplicativos dentro do ecossistema da rede principal.
De acordo com o relatório de teste do Shadowfork divulgado em 19 de dezembro e o Ethereum Core Developers’ Meeting#178realizado em 4 de janeiro, o progresso dos testes para a atualização do Ethereum Dencun é favorável. Há expectativas de que a atualização da rede principal seja concluída até o final de fevereiro.
Espera-se que a atualização do Dencun estimule a prosperidade do ecossistema L2 e impulsione a demanda em segmentos de infraestrutura, como armazenamento descentralizado, DA e RaaS. Além disso, segmentos da camada de aplicação como Perps, LSD, ReStake e FOCG também deverão se beneficiar da atualização do Dencun.
Atualização Dencun
Antecedentes da atualização Dencun
Em 28 de dezembro de 2023, Vitalik publicou um artigo “Make Ethereum Cypherpunk Again”, discutindo livremente sua visão da criptografia. Vitalik enfatizou que uma das principais razões pelas quais os blockchains estão atualmente limitados à especulação de ativos é o aumento das taxas de transação. As altas taxas de transação de rede transformaram pessoas de usuários de redes blockchain em especuladores sobre elas. Para perceber o valor de aplicação das blockchains, as taxas de transação das redes blockchain devem ser reduzidas em outra ordem de grandeza. Embora o surgimento do L2 tenha reduzido as taxas de rede em comparação com a rede principal Ethereum, isso ainda está longe de ser suficiente.
Da mesma forma, o arranque da rede do ecossistema Solana no final de 2023 também está intimamente relacionado com as suas taxas de transação de rede extremamente baixas. Em comparação com o custo do gás de até US$ 0,5 no Ethereum L2, a taxa de gás de Solana tão baixa quanto 0,0005 é insignificante. A rede extremamente baixa Gas promoveu a próspera especulação de Meme, a interação de aplicativos DeFi e a migração de aplicativos DePIN em Solana. Em particular, os cNFTs em Solana podem reduzir o custo de cunhagem em 1000 vezes em comparação com os NFTs no Ethereum, o que também levou à prosperidade de alguns projetos DePIN e projetos de economia criadora com NFTs como núcleo econômico. Pode-se observar que as baixas taxas de transação de rede impulsionam significativamente as atividades de transação de rede e a prosperidade das aplicações do ecossistema.

Claro, Ethereum está ciente deste problema há muito tempo. No roteiro de atualização do Ethereum, a próxima atualização “The Surge” após “The Merge” visa aumentar o TPS do Ethereum e reduzir as taxas de transação na rede do ecossistema Ethereum. A próxima atualização do Ethereum Dencun faz parte do “The Surge”, com o objetivo de melhorar ainda mais o rendimento e a escalabilidade das transações do Ethereum, introduzindo o Proto-Danksharding.

Um dos principais aspectos da atualização de Cancun é a introdução do módulo Proto-Danksharding. O Proto-Danksharding também está em preparação para o eventual dimensionamento de sharding do Ethereum. O primeiro plano de escalonamento do Ethereum era dividir o Ethereum em diferentes fragmentos, distribuindo a carga de computação da rede principal entre os fragmentos, com cada fragmento independente armazenando um subconjunto de dados de transações que ocorrem no Ethereum e processando transações em paralelo para melhorar o TPS do Ethereum. O plano ETH2.0 original, em última análise, fragmenta a rede principal em 64 fragmentos para atingir mais de 100.000 TPS.

No entanto, o desenvolvimento da fragmentação em si tem alta complexidade e progresso lento. Em contraste, as soluções de escalonamento que transferem a execução de transações para a camada 2 enquanto dependem do Ethereum para liquidação, consenso e disponibilidade de dados evoluíram extremamente rapidamente, alcançando custos de transação mais baixos e maior rendimento, atendendo até certo ponto algumas das necessidades de escalonamento do Ethereum. Isso levou a Ethereum a abandonar gradualmente o caminho de escalonamento centrado na fragmentação e a adotar a fragmentação de dados para Rollups.
Em comparação com o sharding de cadeia tradicional, a abordagem de escalonamento do Danksharding é relativamente mais simples. Um dos principais aspectos da próxima atualização do Dencun é a introdução do Proto-Danksharding, que introduz principalmente blobs no espaço do bloco, otimizando os custos de disponibilidade de dados por meio de blobs e melhorando a escalabilidade L2. O Proto-Danksharding introduzido em Dencun também será o primeiro passo para o dimensionamento total do Ethereum, estabelecendo as bases para uma maior realização do Danksharing completo, separando proponentes e construtores de blocos e permitindo a amostragem de disponibilidade de dados.
Kernel de atualização Dencun
Proto-Danksharding
Proto-Danksharding, também conhecido como EIP-4844, é o módulo mais crítico na atualização do Dencun. Seu nome é uma homenagem aos dois pesquisadores que propuseram esta abordagem de escalonamento – Proto Lambda e Dankrad Feist, tomando parte de cada um de seus nomes. Proto-Danksharding introduz uma nova estrutura de dados chamada blob para reduzir os custos de L2 e otimizar o desempenho de L2.
transação de transporte de blob
Anteriormente, todas as transações L2 eram armazenadas em L1 Calldata. No entanto, o próprio Calldata tem espaço limitado e todos os dados no Calldata são processados pelos nós Ethereum e armazenados permanentemente na cadeia, resultando em altos custos de disponibilidade de dados. Em teoria, os dados de transação L2 não precisam ser armazenados permanentemente no caro Ethereum L1, precisando apenas ser armazenados por algum tempo para atender à prova de fraude e outros requisitos de validação. Em outras palavras, as transações Ethereum L2 anteriormente não tinham espaço de armazenamento adequado. Do ponto de vista dos dados, 80% dos custos de transação L2 e taxas de gás vêm de custos caros de armazenamento de dados em Calldata.

fonte: https://dune.com/optimismfnd/optimism-l1-batch-submission-fees-security-costs
O Proto-Danksharing introduzirá uma nova estrutura de armazenamento de dados em blocos Ethereum: blobs. Os blobs serão dedicados ao armazenamento de dados de transações L2 enviados para L1.

Cada blob introduzido pelo Proto-Danksharing tem 128 KB de tamanho, com cada bloco Ethereum planejado para conter de 3 a 6 blobs (0,375 MB – 0,75 MB), expandindo gradualmente para 64 no futuro.

fonte: https://a16zcrypto.com/posts/article/an-overview-of-danksharding-and-a-proposal-for-improvement-of-das/
Em contraste, a quantidade de dados que cada bloco Ethereum pode acomodar atualmente é inferior a 200 KB. Após a introdução de blobs, a quantidade de dados que um bloco Ethereum pode acomodar aumentará significativamente.

Após a introdução dos blobs, os dados de transação L2 enviados não precisarão mais competir pelo armazenamento do Calldata, mas serão enviados diretamente aos blobs para armazenamento. Além disso, os dados do blob serão excluídos automaticamente após cerca de um mês, reduzindo ainda mais a sobrecarga desnecessária de armazenamento. A introdução de blobs significa que as taxas de transação L2 serão bastante reduzidas (redução de aproximadamente 90%) e, como os blobs expandem efetivamente o espaço de bloco para L2s, a taxa de transferência de transações que L2s podem enviar simultaneamente também aumentará significativamente. Se a meta média de anexar 3 blobs por bloco for alcançada após a atualização de Cancun, a taxa de transferência L2 aumentará quase 2 vezes. Se o objetivo final de anexar 64 blobs por bloco for alcançado, a taxa de transferência L2 aumentará quase 40 vezes.
Além disso, os blobs têm um mercado de taxas independente. Proto-Danksharing também introduz um novo tipo de gás chamado Blob Gas. O mecanismo de taxas Blob Gas no EIP-4844 está enraizado no mecanismo EIP-1559 introduzido anteriormente, onde o espaço de armazenamento de blob será leiloado de acordo com seu próprio mercado de taxas. Isto significa que o mercado de taxas de blob é completamente independente da demanda de espaço em bloco, melhorando assim a flexibilidade e a eficiência da alocação de recursos de rede. O custo de armazenamento de dados em blobs é de aproximadamente 1 gás de dados por byte, enquanto Calldata custa 16 gás de dados por byte. Em comparação, os custos de armazenamento de dados blob são significativamente mais baixos do que os custos de armazenamento de dados Calldata.

Após a introdução dos blobs, o fluxo operacional das redes blockchain L1 e L2 também mudará. Primeiro, o L2 precisa publicar o seu compromisso com os dados de transação on-chain. Em seguida, o L2 precisa enviar os dados reais da transação ao blob. Ao mesmo tempo, os nós podem verificar se o compromisso é válido e verificar os dados. Os nós da camada de consenso atestam que viram os dados e que eles se propagaram pela rede. Após cerca de um mês, os nós excluirão os dados do blob, que podem ser armazenados em outros DAs.

Compromissos KZG
EIP-4844 também introduz compromissos Kate-Zaverucha-Goldberg (KZG) como parte do processo de validação de blob e geração de provas. Os compromissos KZG são um esquema de compromisso polinomial que permite que os remetentes se comprometam com um polinômio usando uma sequência curta e permite que os verificadores confirmem o compromisso reivindicado usando a sequência curta. Resumindo, a KZG pode simplificar a verificação de grandes quantidades de dados para a verificação de pequenos compromissos criptográficos.
Os blobs de dados podem ser representados como polinômios e, em seguida, usados com esquemas de confirmação polinomial para confirmar os dados. A geração de compromissos para os dados usando esquemas de compromisso polinomial permite verificar com eficiência propriedades específicas do blob de dados sem a necessidade de ler completamente o seu conteúdo. A implementação dos compromissos do KZG também abre caminho para a amostragem por disponibilidade de dados (DAS) em Danksharding. Com o DAS, os validadores podem verificar a precisão e a disponibilidade dos blobs de dados sem fazer download do blob inteiro, melhorando a eficiência e a escalabilidade.
Outras atualizações de EIP:
Além do EIP-4844, a atualização do Dencun também inclui as seguintes quatro propostas principais de melhoria do EIP:
EIP-1153: EIP-1153 introduz um novo estado de armazenamento: armazenamento transitório. Anteriormente, todo o armazenamento no Ethereum era permanente, com dados armazenados permanentemente não apenas ocupando espaço em bloco, mas também consumindo taxas de gás. No entanto, para alguns dados desnecessários, como dados que só são válidos durante uma única transação, o armazenamento permanente é desnecessário e um desperdício. Portanto, o EIP-1153 introduz opcodes de armazenamento transitório que permitem que contratos inteligentes leiam e invoquem dados em armazenamento temporário. Assim que o ciclo completo de execução da transação terminar, o armazenamento desses dados será apagado, reduzindo assim os custos de armazenamento e o consumo de gás da Ethereum.

fonte: https://consensys.io/blog/ethereum-evolved-dencun-upgrade-part-4-eip-7514-and-eip-1153
EIP-4788: EIP-4788 introduz raízes de bloco de beacon em cada bloco EVM. Anteriormente, o EVM e a cadeia de beacon operavam de forma independente, com o EVM incapaz de acessar diretamente os dados e o estado da cadeia de beacon. O EIP-4788 introduz essencialmente um oráculo em nível de protocolo, retransmitindo o estado de consenso para a rede principal Ethereum. Ele adiciona um campo “parent_beacon_block_root” nos cabeçalhos dos blocos, permitindo que o EVM obtenha o estado e os dados da camada de consenso de maneira minimamente confiável, reduzindo os riscos de segurança e a dependência de oráculos externos.
EIP-5656: EIP-5656 introduz o opcode MCOPY para otimizar a cópia da memória durante a execução. Em vez de usar MSTORE e MLOAD, o MCOPY os combina em um opcode, reduzindo os custos de gás para copiar 256 bytes de memória de 96 para 27. Isso permite operações de memória mais rápidas e baratas.
EIP-6780: EIP-6780 restringe o opcode SELFDESTRUCT. Ao limitar as capacidades de autodestruição, o Ethereum pode gerenciar melhor o tamanho do estado para obter um desempenho mais estável e previsível. Isso simplifica atualizações futuras.
Status da atualização Dencun
12.19 Relatório de teste Shadowfork
De acordo com o relatório de teste do Shadowfork divulgado no dia 19, os testes da atualização Ethereum Dencun estão indo bem até agora, com a Fundação Ethereum continuando os testes intensivos em divisões adicionais do Shadowfork nas próximas duas semanas. Os nós Goerli, Sepolia e Holsky também receberão testes em três momentos em 1.7, 1.30 e 2.7. Se o testnet funcionar bem, espera-se que a atualização do Dencun na mainnet seja concluída em fevereiro.
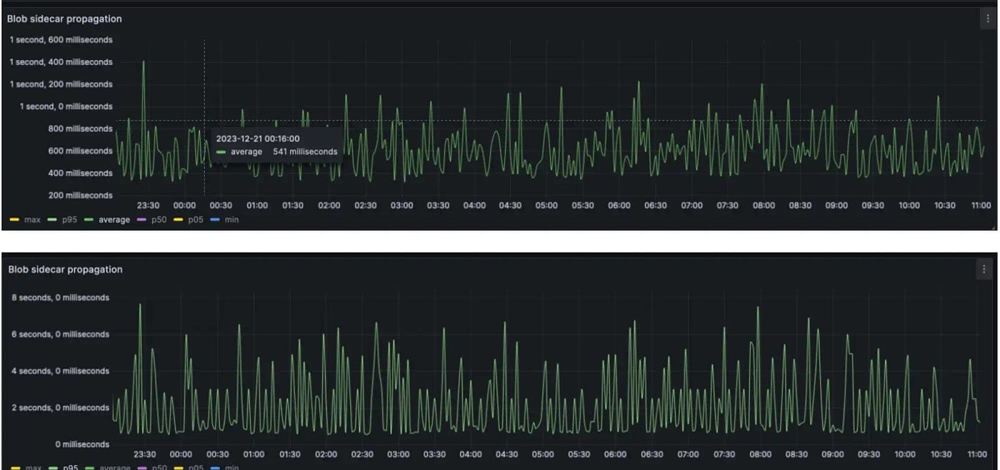
Observando o relatório de teste do Shadowfork, o uso de recursos do nó, o uso geral da rede, a integridade da rede, a distribuição e propagação de blob foram os esperados durante o teste.
Em termos de uso de CPU e RAM, não houve grandes flutuações na utilização de recursos antes e depois da bifurcação de teste de Cancún, permanecendo estável em geral.

Em termos de uso da rede, em comparação com a linha de base do Shadowfork, o uso da rede aumentou conforme esperado após o teste Dencun. Com um bom uso do Blob, espera-se que o uso da rede aumente em cerca de 200 kbps.

Durante os testes, a rede geral permaneceu estável, sem travamentos do cliente e com operação tranquila do cliente.

Durante o teste, a maioria dos blocos continha 3 blobs, consistente com o número alvo de blobs.

Durante os testes, os blobs se propagaram para 95% dos nós em menos de 2 segundos, com a maioria dos blobs se propagando totalmente pela rede em uma média de 500 milissegundos. Idealmente, espera-se que o tempo de propagação do bloco aumente em cerca de 250 milissegundos.

1.4 Teleconferência
Na noite de 4 de janeiro, o 178º Encontro de Desenvolvedores do Ethereum Core foi realizado online. Durante esta reunião, o cronograma de atualização da testnet Dencun foi finalmente confirmado. Os desenvolvedores concordaram por unanimidade em realizar testes de atualização para as redes de teste Goerli, Sepolia e Holesky em 17 de janeiro, 30 de janeiro e 7 de fevereiro, respectivamente.
Simultaneamente, a fim de abordar e resolver prontamente quaisquer problemas que possam surgir durante o processo de atualização do testnet, os desenvolvedores decidiram convocar a 179ª reunião no dia seguinte à conclusão dos testes do testnet Goerli, em 17 de janeiro. Eles discutirão o conteúdo do teste e decidirão se é necessário atualizar o cronograma de atualização do testnet com base na situação.
Embora os desenvolvedores não tenham chegado a um consenso final sobre o cronograma de atualização para a rede principal, com base nos dados de teste Shadowfork do estágio atual, nos arranjos de teste da rede de teste e no cronograma, há uma grande probabilidade de que a atualização Dencun para a rede principal Ethereum ocorra em o final de fevereiro.
Oportunidades potenciais e faixas de alta
L2
Uma das faixas de alta mais diretas resultantes da atualização do Dencun está no domínio da Camada 2 (L2). A introdução do blob reduz significativamente os custos de transação em L2, levando a um aumento substancial no rendimento. O estímulo da Dencun para L2 reside em permitir-lhe competir mais ferozmente com outras soluções alternativas de Camada 1 (Alt L1), atraindo projetos de alta qualidade e uma vasta base de utilizadores com custos mais baixos e desempenho superior.
Embora a atualização Dencun seja favorável para todas as soluções L2 baseadas em Ethereum, nos concentraremos em observar quais projetos L2 possuem vantagens competitivas mais exclusivas para capitalizar os dividendos gerados pela atualização Dencun.
Ecossistema L2
Decisão
Atualmente, os líderes no espaço Ethereum L2 continuam sendo Arbitrum e Optimism, cada um com vantagens competitivas e direções ligeiramente diferentes. O Arbitrum se destaca na diversidade de protocolos baseados no Arbitrum One, enquanto o Optimism lidera na diversidade do ecossistema cross-chain baseado no OP Stack.
Arbitrum continua a ser o L2 mais diversificado em todos os tipos de protocolo. De acordo com dados incompletos do DeFiLlama, existem aproximadamente 520 protocolos no Arbitrum, superando em muito os 216 do Optimism. De acordo com dados do L2beat, o valor total bloqueado (TVL) do Arbitrum está atualmente em torno de 11,26 bilhões, ocupando quase metade do TVL total do Ethereum Rollup.

Além disso, a atividade de transações de rede na Arbitrum tem prosperado. Olhando para a classificação do volume de transações de rede nos últimos 30 dias, a Arbitrum ostenta aproximadamente 36 milhões em volume de transações, ficando logo abaixo do zkSync, que ainda está passando por atividades significativas de distribuição de tokens. Se excluirmos as soluções L2 com interações airdrop e focarmos apenas nos tokens emitidos, comparando o Arbitrum com o Optimism, o Arbitrum lidera por uma margem significativa com um volume de transações de rede três vezes maior que o Optimism.

Em resumo, a Arbitrum, com o seu maior volume de transações em rede, está evidentemente preparada para beneficiar mais da redução nas taxas de transação, e a otimização das Transações por Segundo (TPS) é vantajosa para a prosperidade de protocolos de alto desempenho como GMX e GNS em Arbitragem. Do ponto de vista dos fundamentos da rede, a Arbitrum é sem dúvida um dos principais beneficiários da atualização do Dencun. Além disso, a Arbitrum está promovendo ativamente a linguagem Arbitrum Orbit e Stylus, permitindo que os desenvolvedores criem Rollups baseados na Máquina Virtual Ethereum (EVM) e na Máquina Virtual WebAssembly (VM WASM) simultaneamente, criando assim um efeito de rede baseado na Arbitrum.
Otimismo
Em contraste com o Arbitrum, o foco competitivo do Optimism está mais centrado na construção da rede Optimism SuperChain baseada no OP Stack. O valor do Optimism depende mais do valor da rede do Optimism SuperChain.
Desde o lançamento do OP Stack, vários projetos como Base, Lyra, opBNB, Redstone, Zora, Mode, Debank e outros construíram suas próprias soluções L2 baseadas no OP Stack. A atualização da versão Bedrock do OP Stack otimiza ainda mais aspectos como custos de transação, processamento de transações dentro de blocos e desempenho do nó, tornando a construção L2 baseada no OP Stack ainda mais atraente. De acordo com o plano do Optimism SuperChain, todos os Rollups que usam OP Stack serão integrados em uma cadeia OP padronizada. Essas cadeias podem se comunicar diretamente por meio de um protocolo de mensagens entre cadeias, compartilhando uma ponte entre cadeias Ethereum comum e uma rede sequenciadora.
Embora a atualização do Dencun seja positiva para todas as soluções L2, o prêmio de atualização desfrutado pelo Optimism é o valor de rede combinado de todos os ecossistemas dentro do Optimism. Se a atualização do Dencun levar ao surgimento de mais novas soluções L2, o prêmio de atualização para o Optimism será a adoção de mais cadeias L2 construídas usando OP Stack. O otimismo também está se aproximando da visão definitiva do superecossistema Optimism SuperChain.

Sequenciadores Descentralizados
colocar
A competição entre Arbitrum e Optimism gira mais em torno de protocolos, atividade de rede e valor do ecossistema. No entanto, outra questão premente que precisa ser abordada é a descentralização dos sequenciadores L2, que se tornou o proverbial elefante na sala. Com o surgimento de mais soluções L2 devido à atualização do Dencun, os problemas associados aos sequenciadores centralizados, como pontos únicos de falha, arbitragem maliciosa, captura de valor MEV e o potencial de escrutínio dos espaços de transação do usuário, podem se tornar cada vez mais graves.
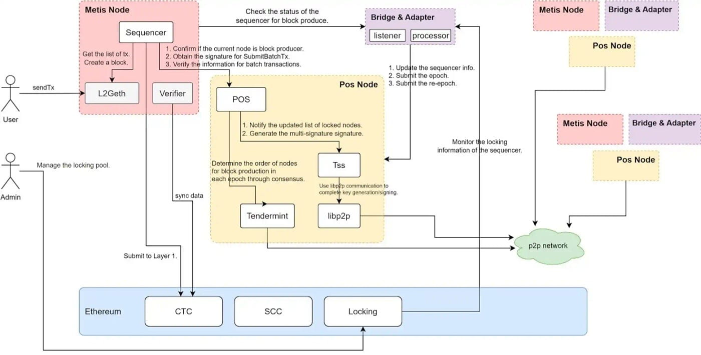
Metis assumiu a liderança na resolução deste problema e pode se tornar o primeiro Ethereum L2 a operar um sequenciador descentralizado de Prova de Participação (PoS).
Metis interrompeu o padrão centralizado de sequenciadores, permitindo que nós que apostam pelo menos 20.000 tokens METIS entrem no pool de sequenciadores como operadores de sequenciadores. Os sequenciadores do pool são responsáveis por determinar a ordem em que as transações são empacotadas e exigem as assinaturas de pelo menos 2/3 dos sequenciadores para fazer upload dos dados para a rede principal L1. Além disso, para evitar ainda mais o comportamento malicioso dos sequenciadores, a Metis introduziu a função dos validadores para amostrar e inspecionar blocos aleatoriamente, garantindo que os sequenciadores ordenem as transações corretamente.
Metis optou por compartilhar os lucros de forma proativa, dando a receita mais lucrativa do sequenciador aos nós de piquetagem. À medida que mais protocolos de piquetagem para sequenciadores surgirem no futuro, podemos antecipar uma participação mais ampla dos usuários no piquetamento do sequenciador, permitindo que os usuários compartilhem a receita do sequenciador. As inovações da Metis na descentralização dos sequenciadores e na capacitação do token METIS contribuíram para o aumento dos preços dos tokens METIS, das taxas de aposta e do fluxo de fundos para a rede Metis. À medida que o ecossistema da rede Metis floresce, a receita do sequenciador cresce e mais METIS é apostado em nós sequenciadores, o fornecimento circulante de METIS diminui. Essa escassez pode impulsionar o aumento da demanda por METIS no mercado, promovendo um ciclo de feedback positivo para Metis e o token METIS em termos de valor total bloqueado (TVL), crescimento do ecossistema e preço do token. A competição por sequenciadores descentralizados pode muito bem se tornar um tema central na competição entre soluções L2 após a atualização do Dencun.

Empoderamento de token
Outro fator crítico que determina o preço dos tokens L2 é a sua capacitação. Atualmente, quase todos os Ethereum L2s usam ETH como token de gás, e seus tokens L2 nativos têm pouco propósito além da governança. Sem cenários estáveis de consumo de valor, esses tokens podem se tornar ativos descartáveis a qualquer momento. Os tokens com capacitação real, como o METIS, têm maior probabilidade de seguir uma espiral positiva dos fundamentos L2 e do preço do token.
Além do METIS ser usado para piquetagem descentralizada de sequenciadores e compartilhamento de receitas de sequenciadores, outro exemplo digno de nota é o ZKF. O token ZKF da ZkFair serve não apenas como token de gás, mas também pode ser apostado para compartilhar a receita de gás da rede ZkFair. Semelhante ao METIS, o empoderamento simbólico através da aposta de dividendos provavelmente estimulará uma espiral positiva no preço de mercado da ZKF. Além disso, a Arbitrum Orbit introduziu a capacidade de oferecer suporte a tokens de gás personalizados.
Conforme mencionado anteriormente, todos os Rollups que compartilham OP Stack compartilharão uma rede sequenciadora comum. Imagine se o Optimism também seguisse o Metis, introduzindo módulos de piquetagem para o OP se tornar um sequenciador descentralizado no OP Stack, isso poderia trazer uma demanda de mercado significativa e poder de compra para o OP. O aumento do preço do token atrairia, por sua vez, mais fundos e utilizadores para aplicações dentro do ecossistema, contribuindo para a sua prosperidade. O fortalecimento de tokens no contexto do Ethereum L2 após a difícil atualização do Dencun é um tópico crucial que exige atenção.
Outros
Conforme discutido anteriormente, a redução nas taxas de transação e o aumento no TPS L2 resultante da atualização do Dencun beneficiarão todos os L2 do Ethereum. Além dos projetos discutidos anteriormente, existem outros projetos cujo desempenho também vale a pena antecipar.
A Base pode ser considerada uma das L2s com melhor desempenho em 2023. Sua forte associação com a Coinbase permite que a Base atraia um número significativo de usuários e fundos da Coinbase, tornando-a a terceira L2 da Ethereum em termos de TVL. A ascensão do Base está intimamente relacionada ao entusiasmo em torno de projetos populares no Base, como Friend.tech e FrenPet. Uma característica significativa desses projetos é a alta frequência de interação e os ganhos relativamente baixos de interação única. Eles também atraem um número relativamente grande de usuários, exigindo maior desempenho. O impacto positivo da atualização do Dencun alinha-se bem com os requisitos e características de tais projetos. Poderemos testemunhar o surgimento de aplicativos leves mais sociais e voltados para jogos no Base, trazendo mais usuários e fundos e estimulando a vitalidade do ecossistema.
Além disso, ainda existem muitos L2s como Manta e Blast, que ainda não foram lançados. Esses L2s estão acumulando força, atraindo usuários para participarem de interações ecossistêmicas por meio de expectativas de emissão de moedas e estratégias de marketing de receita sobrepostas. A atualização do Dencun pode reduzir significativamente o custo das interações dos usuários, promovendo ainda mais a prosperidade das atividades nessas cadeias L2. No entanto, é importante observar que a direção que esses L2s tomarão após os lançamentos aéreos não é clara e deve-se ter cautela com otimismo no estágio atual.
Camada de Disponibilidade de Dados
Um dos módulos principais introduzidos na atualização do Dencun é a incorporação de blob para armazenar dados L2 enviados para L1. No entanto, o armazenamento de dados blob não é permanente; os dados armazenados serão descartados após aproximadamente um mês. No entanto, esses dados ainda possuem valor potencial para recuperação e análise. Portanto, espera-se que o armazenamento destes dados impulsione a procura por serviços de armazenamento descentralizados.
Armazenamento ETH
EthStorage é a primeira solução de segunda camada que fornece armazenamento dinâmico programável com base na disponibilidade de dados Ethereum. Ele pode estender o armazenamento programável a um custo que varia de 1/100 a 1/1000, atendendo a necessidades de armazenamento que chegam a várias centenas de terabytes ou até petabytes.
O ETHStorage está totalmente integrado ao Ethereum. O cliente do EthStorage é um superconjunto do cliente Ethereum Geth, o que implica que os nós que executam o EthStorage podem participar perfeitamente de qualquer processo do Ethereum. Um nó pode servir tanto como nó validador Ethereum quanto como nó de dados para EthStorage.
Além disso, o ETHStorage apresenta interoperabilidade aprimorada com a Máquina Virtual Ethereum (EVM), garantindo compatibilidade perfeita. Por exemplo, ao cunhar uma imagem NFT, se a imagem estiver armazenada no Arweave, cunhá-la como uma imagem NFT no Ethereum normalmente exigiria três operações de contrato inteligente. Por outro lado, o ETHStorage alcança o mesmo resultado com apenas uma operação.

ETHStorage adota um paradigma de armazenamento de valor-chave e suporta operações CRUD completas (criar, ler, atualizar, excluir dados de armazenamento). Posicionado como a primeira Camada 2 de armazenamento no ecossistema Ethereum, o ETHStorage está preparado para assumir os dados de estado L2 descartados pelo blob. Graças à sua interoperabilidade perfeita com o EVM e ao armazenamento econômico, espera-se que o ETHStorage integre perfeitamente os dados de estado L2 descartados.
Covalente
Outro projeto de armazenamento descentralizado digno de nota é o Covalent. Antecipando as oportunidades de negócios na disponibilidade de dados após a atualização do Dencun, a Covalent lançou a “Ethereum Wayback Machine (EWM)” em novembro de 2023 para armazenamento de longo prazo de dados de estado L2 descartados por blob.
No entanto, apenas armazenar dados tem valor limitado para o Covalent. Portanto, a Covalent vai além do simples armazenamento e integra dados L2 em seus serviços de infraestrutura descentralizada de análise de dados existentes. Covalent facilita o acesso contínuo do usuário aos dados de blockchain, fornecendo suporte de serviço de dados para grupos de usuários específicos, como arbitradores, pesquisadores de MEV, pesquisadores de IA, sites de dados de blockchain e muito mais.
Independentemente de como o futuro se desenrola para blockchains modulares, camadas de execução, camadas de liquidação, camadas de consenso e camadas de disponibilidade de dados de curto prazo, o Covalent pretende ser a camada de disponibilidade de dados de longo prazo para todos os projetos. Ele fornece serviços permanentes de armazenamento e disponibilidade de dados.
Com a implementação da atualização Dencun, espera-se que o armazenamento e disponibilidade de dados atraia uma nova onda de atenção. Apoiada por bolsas proeminentes como Binance e Coinbase, bem como por empresas de investimento de primeira linha, como 1kx e Delphi Digital, e com uma base comercial sólida, a Covalent está bem posicionada para prosperar no cenário competitivo.

Filecoin, Arweave, Storj e outros projetos de armazenamento descentralizado
Espera-se que a atualização do Dencun traga uma demanda comercial de armazenamento descentralizada mais prática para projetos estabelecidos como Filecoin, Arweave e Storj. Prevê-se que estes projetos também irão lidar com alguns dos dados de estado L2 descartados pelo blob. Uma vez que estes dados são valiosos apenas para grupos de utilizadores específicos orientados para a investigação de análise de dados e não requerem mudanças frequentes de estado, a Arweave, que enfatiza o pagamento único e o armazenamento permanente, pode atrair mais crescimento nos negócios de armazenamento de dados de estado L2 em comparação com outros.
Numa perspectiva de longo prazo, o L2 também precisa de uma camada dedicada de disponibilidade de dados. No futuro, os dados armazenados no blob podem não ser os dados e o estado enviados por L2, mas sim a raiz Merkle dos cálculos nessa parte. Isto aliviaria o Ethereum de qualquer carga adicional de armazenamento de dados, retornando ao mecanismo de consenso fundamental.
EigenDA
EigenDA é uma solução promissora para disponibilidade descentralizada. EigenDA separa a disponibilidade de dados do consenso. Primeiro, o Rollup precisa codificar o blob de dados usando códigos de eliminação e publicar um compromisso KZG. Posteriormente, os nós EigenDA, constituídos por re-stakers, precisam validar o compromisso KZG e fornecer a confirmação final do consenso. Somente após a confirmação do consenso os dados são submetidos à rede principal Ethereum. O núcleo do EigenDA reside na reutilização do consenso do Ethereum, abstraindo as etapas de validação e confirmação do consenso final no DA e completando esta parte do processo através do consenso reutilizado.

Disponibilidade de polígono
Polygon Avail é um projeto proposto pela Polygon que se concentra em abordar a disponibilidade de dados no roteiro de escalonamento Ethereum. A Avail visa fornecer serviços de disponibilidade de dados para diversas soluções de escalonamento, como L2 e sidechains. O Avail suporta Rollups compatíveis com EVM na publicação de dados no Avail. Avail classifica e registra transações com eficiência, oferecendo armazenamento de dados e verificação de validade.
Em termos de provas de validade, o Avail adota compromissos polinomiais KZG, que, comparados ao Celestia, podem fornecer provas mais concisas e reduzir os requisitos de memória, largura de banda e armazenamento do nó. O Avail foi projetado desde o início para se alinhar com o roteiro de atualização e escalonamento do Ethereum, permitindo que os desenvolvedores armazenem dados no Avail e optem por se estabelecer na rede principal do Ethereum.
Seguindo a tendência dos blockchains modulares, a Avail está preparada para se tornar um provedor de serviços de disponibilidade de dados subjacente para mais rollups de EVM.

fonte: https://blog.availproject.org/the-avail-vision-reshaping-the-blockchain-landscape/
RaaS (rollup como serviço)
Os provedores de RaaS abstraem os aspectos técnicos complexos da construção de blockchains e auxiliam os usuários na implantação rápida de L2 com ferramentas simples e fáceis de usar, e até mesmo sem código. Conforme mencionado anteriormente, espera-se que a atualização do Dencun desencadeie o aumento do L2. A melhoria na usabilidade e no desempenho L2 facilitará o surgimento de mais soluções L2, beneficiando assim a infra-estrutura subjacente de Rollup as a Service.
Nas soluções RaaS atuais, há uma discussão contínua sobre a escolha de uma abordagem Otimista (OP) ou de Conhecimento Zero (ZK). As soluções baseadas em OP oferecem melhor compatibilidade, um ecossistema mais rico e barreiras de entrada mais baixas. As soluções baseadas em ZK oferecem maior personalização e maior segurança. Embora no longo prazo as soluções baseadas em ZK ofereçam maior personalização e recursos exclusivos em termos de funcionalidade e desempenho, e possam fornecer aos projetos uma vantagem competitiva, no curto prazo as soluções baseadas em OP podem aproveitar suas baixas barreiras de entrada e alta compatibilidade para ampliar as vantagens de custo e desempenho trazidas pela atualização do Dencun para L2. Isto permite a rápida reutilização da infraestrutura abrangente existente da Máquina Virtual Ethereum (EVM), alcançando uma expansão antecipada de utilizadores e de capital, com uma alavancagem mais evidente a curto prazo.
Caldeira
Caldera é um provedor de serviços RaaS construído no OP Stack, apoiando os usuários no estabelecimento rápido de um Optimism L2 sem código. L2 emitido usando Caldera alcança compatibilidade total com EVM, reduzindo significativamente o limite de desenvolvimento para desenvolvedores. Esta compatibilidade é vantajosa para reutilizar diretamente projetos de ecossistema EVM existentes, fornecendo uma infraestrutura mais abrangente para L2. Além do próprio L2, o Caldera também configura uma variedade de infraestrutura de blockchain para os usuários, como exploradores de blockchain, faucets testnet, etc., reduzindo ainda mais o custo e as barreiras de uso para lançamento, tornando-o plug-and-play.

fonte: https://foresightventures.medium.com/foresight-ventures-what-is-raas- Which-type-of-raas-will-win-the-market-b010006f5cd
Altlayer
Altlayer é outra solução Rollup as a Service (RaaS) notável dentro do ecossistema Optimism. Altlayer oferece suporte à implantação sem código de L2, permitindo que os desenvolvedores criem rapidamente uma cadeia Rollup por meio de operações simples de interface gráfica. Além disso, AltLayer também oferece suporte a Elastic Rollup – Flash Layer.
Em cenários onde há um aumento repentino na demanda na rede principal, como projetos NFT populares iniciando a cunhagem ou projetos DeFi populares distribuindo airdrops, os desenvolvedores podem implantar rapidamente uma cadeia Rollup por meio do Altlayer para responder ao aumento de curto prazo nas demandas de desempenho. Quando o evento terminar e os estados e ativos forem transferidos de volta para a cadeia base, a camada Flash poderá ser removida diretamente. Altlayer fornece uma solução de escalonamento instantâneo que evita o desperdício de recursos, atendendo a requisitos de negócios mais complexos.

Lumoz (anteriormente Opside) é uma solução RaaS (Rollup as a Service) construída em Zero-Knowledge (ZK), apoiando os desenvolvedores na implantação de seu próprio ZK-Rollup com uma cadeia de aplicativos zkEVM personalizada. A proliferação de numerosos ZK-Rollups também leva a uma demanda significativa por poder computacional para cálculos de Prova de Conhecimento Zero (ZKP).
Lumoz construiu um mercado ZKP descentralizado que suporta mineração ZK, gerando provas de conhecimento zero para ZK-Rollups. Em termos de uso prático, os desenvolvedores não precisam compreender nenhum conhecimento relacionado ao ZK; eles podem implantar rapidamente um ZK-Rollup por meio de operações simples de front-end. As demandas de energia computacional durante a operação do ZK-Rollup podem ser atendidas pelo serviço ZK-PoW da Lumoz, reduzindo significativamente as barreiras operacionais e os custos para os operadores do projeto. Notavelmente, Lumoz também oferece suporte a contratos com 0 taxas de gás, proporcionando aos usuários uma experiência DApp tranquila, sem custos de interação. O recentemente popular ZKFair é uma das soluções L2 construídas no Lumoz.
Camada de aplicação
Anteriormente, discutimos exaustivamente os benefícios da atualização Dencun para faixas de infraestrutura como L2, DA e RaaS. Espera-se que as melhorias nos custos e desempenho L2 trazidas pela atualização do Dencun impulsionem o desenvolvimento e a inovação da camada de aplicação. A seguir, analisaremos brevemente as faixas da camada de aplicação que deverão se beneficiar significativamente com a atualização do Dencun.
Criminosos
No geral, as interações no espaço DeFi têm uma característica de baixa frequência de interação, mas altos retornos de interação de ponto único. Portanto, em certo sentido, o DeFi não depende particularmente de um desempenho superior, uma vez que os retornos de operações únicas de DeFi podem cobrir bem os custos de interação. No entanto, os derivados descentralizados desviam-se desta norma, uma vez que as limitações de desempenho e as falhas das taxas de transação de rede excessivamente elevadas podem ser ampliadas exponencialmente na operação de protocolos de derivados descentralizados.
Devido às limitações de desempenho das redes L2, os projetos do tipo Perps consideram um desafio executar uma carteira de pedidos na rede de forma eficiente e responder às necessidades de correspondência de pedidos em tempo real. Além disso, as taxas de rede excessivamente elevadas restringem enormemente a negociação de alta frequência dos fornecedores de liquidez e dos traders profissionais. A existência destes problemas resulta numa menor eficiência na negociação de Perps, numa derrapagem relativamente mais elevada, numa incapacidade de atrair liquidez profunda, utilizadores de negociação profissionais e na incapacidade de fornecer aos utilizadores uma experiência de negociação comparável às bolsas centralizadas (CEX).
Acreditamos que a atualização do Dencun pode resolver estas questões até certo ponto, sendo a melhoria no desempenho crucial para a negociação de derivados. Em comparação com modelos point-to-pool e AMM, a atualização Dencun é mais favorável para L2 Perps, como ApeX Protocol, Aevo, Vertex Protocol, que empregam modelos de carteira de pedidos para bolsas descentralizadas de derivativos. Da mesma forma, a redução nas taxas de transação de rede estimulará ainda mais pontos mais maduros para agrupar criminosos como GMX, Synthetix, GNS, facilitando suas atividades comerciais.
LSD
Além do EIP-4844, a atualização do Dencun também inclui a introdução do EIP-4788. O EIP-4788 introduzirá a raiz do bloco beacon em cada bloco EVM. Isso permite que a rede principal Ethereum obtenha dados da camada de consenso Ethereum de maneira minimizada pela confiança, eliminando a dependência de oráculos externos, reduzindo assim possíveis riscos de segurança, falhas de oráculo e riscos de manipulação. A introdução do EIP-4788 pode aumentar ainda mais a segurança dos protocolos de piquetagem. Embora não afete diretamente os usuários, esta melhoria representa uma potencial vantagem significativa para as faixas LSD e ReStake. O EIP-4788 permite que protocolos de staking de liquidez como Lido, Rocketpool, Swell e protocolos de re-staking como Eigenlayer acessem diretamente dados críticos, como saldos de validadores e estados da camada de consenso, melhorando significativamente sua segurança e eficiência operacional. Ainda temos grandes expectativas para o desenvolvimento do LSD após a atualização do Dencun, especialmente para a pista ReStake representada pela Eigenlayer. Eigenlayer recentemente fez movimentos frequentes, apoiando vários LSTs, colaborando com Altlayer para lançar Restaked Rollups, o protocolo de re-stake do ecossistema Renzo já está ativo, e EigenDA iniciou a segunda fase de sua testnet. O valor total bloqueado (TVL) da Eigenlayer também atingiu 1,7 bilhão e continua a aumentar de forma constante. A narrativa do re-staking está apenas começando e o EIP-4788 fornecerá uma sólida garantia de segurança subjacente para o re-staking.
FOCG
Os jogos full-chain são um dos beneficiários significativos da atualização Dencun. Ao contrário dos jogos onde apenas os ativos estão on-chain e a lógica do jogo permanece em um ambiente Web2.5 fora da cadeia, os jogos full-chain têm todos os aspectos, incluindo conteúdo do jogo, lógica, regras e ativos, on-chain. As taxas de gás na rede determinam os custos de interação de cada operação de jogo, e o desempenho na rede determina a experiência do usuário para os jogadores. Claramente, devido a limitações de desempenho, os jogos full-chain anteriores eram limitados a jogos de estratégia relativamente simples baseados em turnos. Os altos custos de interação e a demanda por interações de alta frequência nos jogos também deixaram muitos jogadores hesitantes.
A atualização do Dencun pode melhorar visivelmente o dilema de desenvolvimento dos jogos full-chain existentes e até mesmo dar origem a mais tipos de jogos full-chain. Prevemos mais jogos full-chain construídos em motores de jogo full-chain como Mud, Dojo, rodando em soluções L2 como Redstone e StarkNet. Os jogos full-chain existentes, como Sky Strife, Loot Survivor, Issac, Influence, podem capturar mais jogadores reais devido à experiência de usuário aprimorada trazida pela atualização Dencun.
O lançamento da atualização Dencun injetará nova vitalidade no ecossistema Ethereum. É claro que, além de beneficiar as faixas mencionadas, a atualização do Dencun também reduzirá a atratividade e a competitividade central de certas faixas, como cadeias laterais e soluções de escalabilidade não EVM. A redução significativa nos custos do ecossistema EVM L2 e L3, juntamente com melhorias de desempenho, ofuscará ainda mais as soluções sidechain como o Polygon, e as soluções de escalabilidade não EVM como o BSC também perderão algum apelo devido às vantagens de custo e desempenho. A atualização do Dencun irá redirecionar o mercado para o núcleo do Ethereum, que é L2 e L3.
Conclusão:
Como parte do roteiro de atualização do Ethereum, a atualização Dencun, uma parte do “The Surge”, visa reduzir ainda mais os custos de uso e melhorar a escalabilidade do ecossistema Ethereum. A atualização introduz o EIP-1153, que inclui o opcode de armazenamento transitório, reduzindo os custos de armazenamento e o consumo de gás na rede principal Ethereum, melhorando assim a escalabilidade. Além disso, a atualização Dencun introduz o EIP-4844, reduzindo significativamente os custos de transação no Ethereum L2 ao introduzir uma nova estrutura de dados chamada blob, melhorando o rendimento das transações L2.
Com base nos relatórios de teste atuais do Shadowfork e na recente 178ª reunião de desenvolvedores principais do Ethereum, a situação de teste para a atualização Dencun do Ethereum parece promissora. Espera-se que as três principais redes de teste sejam submetidas a testes de atualização Dencun de janeiro ao início de fevereiro. Se os testes da rede de teste prosseguirem sem problemas, a atualização da rede principal Dencun provavelmente será concluída em fevereiro.
A atualização do Dencun impulsionará ainda mais a prosperidade do ecossistema L2, com foco especial em Optimism, Arbitrum e Metis. Também impulsionará a demanda em infraestruturas como armazenamento descentralizado, DA e RaaS. Projetos como EthStorage, Covalent, EigenDA, Polygon Avail, Caldera, Altlayer, Lumoz, entre outros, merecem acompanhamento para seu desenvolvimento.
A atualização do Dencun estimulará a inovação e o desenvolvimento na camada de aplicação. O modelo de carteira de pedidos Perps, representado pelo Protocolo ApeX, Aevo e Protocolo Vertex, se beneficiará significativamente. O EIP-4788 melhorará a segurança subjacente dos protocolos LSD e ReStake, impulsionando especialmente o desenvolvimento da pista de re-stake representada pelo EigenLayer. Os jogos on-chain completos também proporcionarão aos usuários uma melhor experiência interativa devido à atualização do Dencun.
Nota Final: A MT Capital está altamente otimista sobre as mudanças revolucionárias que a atualização Dencun trará ao ecossistema EVM. Damos as boas-vindas a projetos e empreendedores em estágio inicial nas áreas ReStake, DA, L2, Perps, FOCG e outras áreas para entrar em contato conosco a qualquer momento. (Twitter: @0X_IanWu, @Severin0624, MT Capital E-mail: deck@mt.capital)
Referência:
https://vitalik.eth.limo/general/2023/12/28/cypherpunk.html
https://www.datawallet.com/crypto/ethereum-cancun-upgrade-explained#:~:text=Ethereum EIPs de Cancún,-O iminente componente Ethereum&text=O componente de Cancun, custa% 2C com eficiência usando o espaço do bloco.
https://ethereum-magicians.org/t/a-rollup-centric-ethereum-roadmap/4698
https://www.eip4844.com/#how
https://a16zcrypto.com/posts/article/an-overview-of-danksharding-and-a-proposal-for-improvement-of-das/
https://hacken.io/discover/eip-4844-explained/
Ethereum Evolved: Atualização Dencun Parte 3, EIP-4788
EIP-4844 revelado: abrindo caminho para proto-Danksharding em Ethereum
EIP-4844: Transações de Shard Blob
Uma explicação da proposta de fragmentação + DAS
Atualização Cancun-Deneb (Dencun) da Ethereum: outro marco após a atualização de Xangai
Recapitulando o roteiro de rollups
Ethereum: Atualização Dencun e Proto-Danksharding
Desbloqueando a evolução do Ethereum: o avanço de Cancún
https://hackmd.io/@vbuterin/sharding_proposal#ELI5-data-availability-sampling
análise dencun-gsf-1
https://foresightnews.pro/article/detail/28606
https://foresightnews.pro/article/detail/40103
https://foresightnews.pro/article/detail/51220
https://bitpush.news/articles/5743354
https://www.techflowpost.com/article/detail_15286.html
https://foresightnews.pro/article/detail/43926
https://foresightnews.pro/article/detail/35645
https://www.techflowpost.com/article/detail_15313.html
https://foresightnews.pro/article/detail/20033
https://www.techflowpost.com/article/detail_12801.html
https://foresightnews.pro/article/detail/51217
https://docs.eigenlayer.xyz/eigenda-guides/eigenda-overview
https://docs.altlayer.io/altlayer-documentation/rollup-types/flash-layer-rollups
https://foresightnews.pro/article/detail/27148
MT Capital
Transformando visões em valor, capacitamos a próxima geração de inovações criptográficas.
A visão da MT Capital é emergir como uma empresa de investimento líder global, focada em apoiar empreendimentos tecnológicos em fase inicial que gerem valor substancial. Não somos apenas investidores, somos a força motriz por trás das equipes fundadoras. Acreditamos que o vínculo e a confiança construídos entre um fundo e as empresas do seu portfólio são essenciais para o sucesso mútuo.
Site: https://mt.capital
Twitter: https://twitter.com/MTCapital_US
