por Xinwei & Awood
TLDR
Observando a tendência histórica, o STX sempre fica atrás da tendência do BTC, e suas flutuações são mais pronunciadas do que as do BTC. Ele também é relativamente forte em comparação com outras moedas no ecossistema do BTC.
O halving do BTC está se aproximando, e a popularidade do conceito de ecossistema BTC continua a crescer. Stacks, como o projeto líder no ecossistema BTC, inaugurará a atualização Nakamoto no quarto trimestre. A geração rápida de blocos a cada 5 segundos e o sBTC sem confiança trarão grandes benefícios ao BTC. Espera-se que a possibilidade de DeFi prospere ainda mais o ecossistema Stacks.
Entre as moedas conceituais no ecossistema BTC, a STX tem o maior número de listagens e está listada em todas as principais bolsas, incluindo a Upbit. Ela também é o alvo mais líquido e pode ser usada como um indicador de nível de fenômeno para observar todo o ecossistema BTC.
Stacks usa o mecanismo de consenso de Prova de Transferência (PoX) para implementar contratos inteligentes e aplicativos descentralizados baseados na linguagem Clarity, baseada na segurança do Bitcoin, bloqueando o Bitcoin para minerar e melhorar seu desempenho como Bitcoin. As funções da segunda camada da moeda incluem processamento rápido de transações e garantia da finalidade do Bitcoin.
O TVL atual do ecossistema Stacks excede 19 milhões de dólares americanos, o número de contratos inteligentes implantados excede 120.000 e o número de carteiras excede 760.000. Os projetos do ecossistema são relativamente completos, incluindo carteiras, DeFi, NFT, DAO, DID, Social, etc.
Introdução
Stacks (STX) é uma camada de contrato inteligente do Bitcoin projetada para estender a funcionalidade do Bitcoin para oferecer suporte a contratos inteligentes e aplicativos descentralizados.
Objetivo: O principal objetivo do Stacks é introduzir a funcionalidade de contrato inteligente na blockchain do Bitcoin, permitindo que os desenvolvedores criem aplicativos descentralizados (DApps) e contratos inteligentes para expandir os usos do Bitcoin.
Consenso POX: Stacks 2.0 adota o mecanismo de consenso POX. Os participantes são recompensados com uma criptomoeda de cadeia subjacente mais estável. Comparado com a criptomoeda do novo blockchain, as recompensas da criptomoeda de cadeia subjacente são mais motivadoras para os primeiros participantes. Isso ajuda a atrair os primeiros participantes e cria um consenso mais forte.
Fortaleça o BTC: Aumente a vitalidade da economia do Bitcoin convertendo BTC em ativos usados para criar DApps e contratos inteligentes.
Ecologia: Atualmente, há 79 projetos no ecossistema Stacks, ostentando um Valor Total Bloqueado (TVL) de US$ 24,95 milhões.
1. Histórico da equipe

Fonte: Linkedin
Stacks é um projeto composto por múltiplas entidades e comunidades independentes, inicialmente liderado pela Blockstack PBC e depois renomeado Hiro Systems PBC. De acordo com as últimas informações do Linkedin, a sede fica em NYC e a equipe atualmente tem 49 pessoas.
Principais membros da equipe e suas responsabilidades:
Muneeb Ali: Cofundador da Stacks e CEO da Hiro. Ele é Ph.D. em ciência da computação pela Universidade de Princeton e se concentra na pesquisa e desenvolvimento de aplicativos distribuídos. Ele falou no TEDx e outros fóruns para espalhar a palavra sobre moeda digital criptografada e blockchain. , e escreveu um grande número de periódicos acadêmicos e white papers sobre tópicos relacionados. Muneeb também é o CEO da Trust machine.
Jude Nelson: Cientista pesquisador da Stacks Foundation, ex-parceiro de engenharia da Hiro, é PhD em ciência da computação pela Universidade de Princeton e foi um membro importante do PlanetLab, que foi premiado por sua implementação de experimentos e implantações em escala planetária e ganhou o prêmio ACM Test of Time.
Aaron Blankstein: Engenheiro, ele se juntou à equipe de engenharia da Blockstack após receber seu PhD em 2017. Ele estudou ciência da computação na Universidade de Princeton e na Universidade Provincial de Ciência e Tecnologia. Sua pesquisa abrange uma variedade de tópicos, com foco principalmente em desempenho de aplicativos da web, algoritmos de cache, compiladores e criptografia aplicada. Sua pesquisa sobre CONIKS ganhou o prêmio Caspar Bowden Privacy-Enhancing Technology em 2017. O Emacs é usado há mais de 10 anos.
Mike Freedman: Hiro consultor técnico. Ele é professor de sistemas distribuídos na Universidade de Princeton e fornece orientação técnica para o projeto. Ele recebeu o Presidential Early Career (PECASE) Award e a Sloan Scholarship. Sua pesquisa gerou vários produtos comerciais e sistemas implantados com milhões de usuários diários.
Albert Wenger: Diretor da Hiro e sócio-gerente da Union Square Ventures (USV). Antes de ingressar na USV, ele atuou como presidente da del.icio.us e foi um investidor anjo ativo, tendo investido em empresas como Etsy e Tumblr. Albert se formou na Universidade de Harvard com especialização em economia e ciência da computação, e possui um PhD em tecnologia da informação pela Provincial University of Science and Technology.
JP Singh, diretor do Hiro, professor e diretor de graduação da Universidade de Princeton, pesquisa principalmente sistemas e aplicações de computação paralela. Ele ganhou o Prêmio Presidential Early Career (PECASE) e a Bolsa Sloan. Ele também foi cofundador de uma empresa de análise de negócios, a FirstRain Inc. Ele se formou na Universidade de Princeton e possui um diploma de pós-graduação em engenharia elétrica e um Ph.D. pela Universidade de Stanford. Ele também é um dos fundadores da Trust machine.
Além de Hiro, há várias entidades independentes no ecossistema Stacks. Incluindo Stacks Foundation, Diling Technology, Freehold, New Internet Labs e Secret Key Labs.

Fonte: stackschina
Hiro: Foco em fornecer e manter ferramentas de desenvolvedor no ecossistema Stacks.
Stacks Foundation: apoia o desenvolvimento do ecossistema Stacks por meio de governança, P&D, educação e financiamento.
Daemon Technologies: Foco no suporte aos negócios de mineração e staking de Stacks.
Secret Key Labs: Foco em fornecer carteiras móveis chinesas que podem participar diretamente do Stacking.
2. Captação de recursos
A Stacks conduziu um total de 5 rodadas de financiamento, totalizando US$ 88 milhões.
Os pontos de tempo e recursos específicos são os seguintes:

Fonte: Rootdata
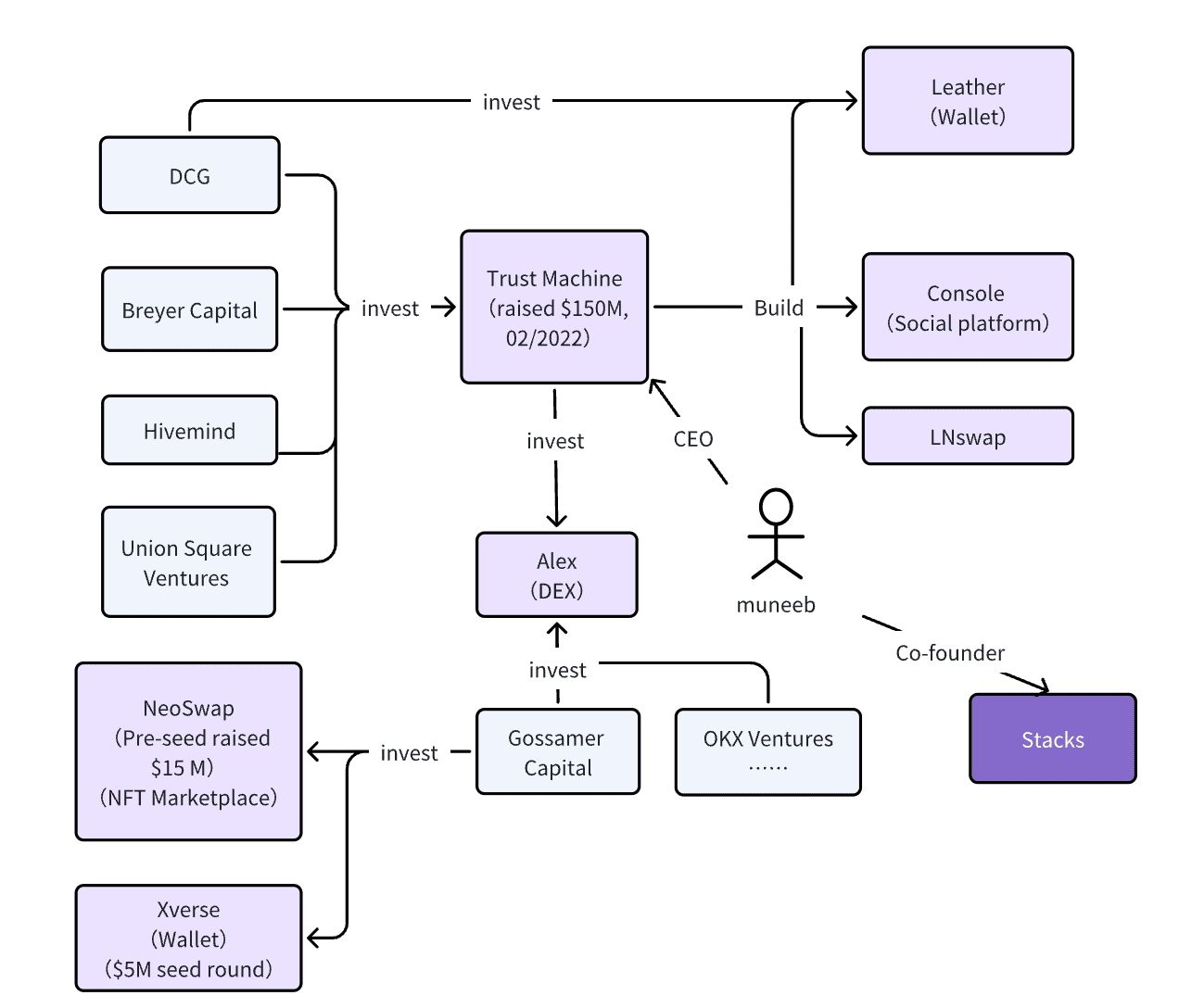
Máquina de confiança:
A Trust Machine foi fundada por dois cientistas da computação de Princeton (Muneeb Ali, cofundador da Stacks, e JP Singh, diretor executivo da Hiro), ambos Bitcoin.
Um verdadeiro crente no Bitcoin, acredito que a camada do Bitcoin pode desbloquear uma ampla gama de novos casos de uso para o Bitcoin. Muneeb Ali, um dos fundadores da Stacks, e JP Singh, diretor executivo da Hiro, Trust machine foi estabelecido.
A Trust Machines tem três produtos: Leather (carteira, anteriormente conhecida como carteira Hiro), Console (plataforma social) e LNswap. Em abril de 2022, Breyer Capital, Digital Currency Group, GoldenTree, Hivemind e Union Square Venture anunciaram investimentos na Trust Machine de US$ 150 milhões [1]
Além disso, em março de 2023, a Trust Machine e a Gossamer Capital anunciaram um investimento de US$ 2,5 milhões na Alex (a maior dex do Stacks).

Fonte: Compilado por Awood & Xinwei
3. Histórico de desenvolvimento e situação atual


Fonte: Informação pública
O status quo
Hardware dedicado permite participação e fornece maior transparência aos participantes da rede. No entanto, POW e proof-of-burning também são destrutivos, exigindo que os mineradores destruam valor em troca de blocos. A Stacks realizou a última atualização de rede v2.1 no primeiro trimestre de 2023, que inclui melhorias na função de empilhamento, aprimoramento da linguagem de programação Clarity, a Stacks passou por sua última atualização de rede v2.1 no primeiro trimestre de 2023, que incluiu melhorias na função de empilhamento, aprimoramentos na linguagem de programação Clarity, atualizações internas de blockchain, aprimoramentos de confiabilidade e muito mais. Além disso, a Hiro Developer Platform foi lançada, permitindo que os desenvolvedores criem e implantem contratos inteligentes na Stacks por meio de uma experiência hospedada.
Atualmente, a comunidade está se preparando ativamente para a atualização do Nakamoto, que deve ocorrer no quarto trimestre de 2023.
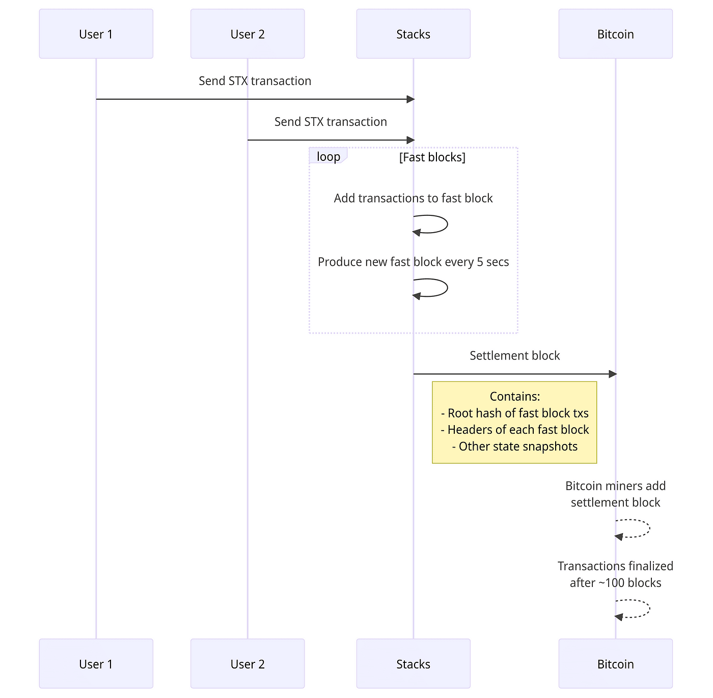
A atualização Nakamoto introduz uma série de avanços tecnológicos que, em combinação com a introdução do ativo 1:1 lastreado em Bitcoin sBTC, em breve permitirá que Stacks escreva Bitcoin de uma maneira completamente descentralizada. sBTC é uma maneira de minimizar a confiança para mover Bitcoin entre L1 e L2. Além disso, diferentemente das abordagens anteriores de sidechain, as carteiras Threshold são gerenciadas por um conjunto de entidades não privilegiadas e dinamicamente mutáveis que são economicamente incentivadas a manter pegs, e podem entrar ou sair da manutenção de pegs à vontade. Usando esse mecanismo, é possível emitir um ativo na camada bitcoin que sempre mantém um peg 1:1 com bitcoin. Além disso, a atualização Nakamoto reduzirá drasticamente o tempo de execução de minutos para segundos. A comunidade já abriu suas portas para desenvolvedores.
A comunidade já abriu uma vaga para teste do sBTC para desenvolvedores e está organizando ativamente os membros da comunidade para aprender os principais pontos e casos de uso desta atualização.
4. Mecanismo de consenso: POX
O primeiro mecanismo de consenso do Stacks foi o POB (Proof of Burn), proposto por Jude Nelson e Aaron Blankstein no final de 2018.
O POB permite que os mineradores do Stacks compitam destruindo criptomoedas em vez de consumir eletricidade. Comparados aos blockchains comuns de proof-of-work, os mineradores em cadeias de proof-of-burn não exigem hardware especializado para participar e fornecem maior transparência aos participantes da rede. No entanto, o POW, proof-of-burn, também é destrutivo, exigindo que os mineradores destruam valor em troca da segurança do blockchain.
Diferentemente do PoS, o PoB exige que os usuários destruam permanentemente seus tokens em troca de direitos de mineração. Os usuários “queimam” enviando tokens para um endereço que não pode ser recuperado.
Os direitos de mineração são alocados com base em um processo de seleção aleatório e, mesmo que os usuários tenham queimado tokens, não há garantia absoluta de que eles serão selecionados para mineração.
Esse processo pode resultar em uma redução no fornecimento de tokens para detentores do token original, mas cria uma oportunidade de competição com os mineradores.
Como o BTC queimado pelo POB é equivalente à destruição permanente, para equilibrar melhor os interesses entre mineradores e detentores de moeda e, ao mesmo tempo, reduzir o impacto na rede Bitcoin, o Stacks fez a transição do mecanismo de consenso PoB para o PoX.
POX (Comprovante de Transferência)
POX (Proof of Transfer) é uma extensão do mecanismo burn proof. PoX usa a criptomoeda proof-of-work do blockchain estabelecido para proteger o novo blockchain. No entanto, diferentemente do POB, em vez de queimar criptomoedas, os mineradores transferem criptomoedas comprometidas para outros participantes na rede.
Principais características e benefícios do PoX
Recompensas baseadas em tokens de cadeia subjacentes: As recompensas obtidas pelos participantes são criptomoedas de cadeia subjacentes mais estáveis. Comparadas com as criptomoedas do novo blockchain, as recompensas das criptomoedas de cadeia subjacentes podem motivar melhor os primeiros participantes, o que ajuda a atrair os primeiros participantes, o consenso é mais forte.
Definição de valor inicial: Acredita-se que ele esteja vinculado à criptomoeda da cadeia subjacente, de modo que o novo token tenha um valor inicial que pode ser referenciado.
Resolva o problema da espiral de valor dependente: o PoX ajuda a resolver o problema da espiral de valor dependente que pode surgir em novos blockchains, fornecendo aos participantes incentivos de criptomoeda de cadeia subjacente.
Estabelecer fundos de desenvolvedores: PoX também pode ser usado para estabelecer fundos de desenvolvedores para dar suporte ao desenvolvimento de novos ecossistemas de blockchain. Esses fundos podem usar outra criptomoeda, como Bitcoin, sem afetar o valor da nova criptomoeda.
DESIGN DE VARÍOLA
Participantes
Mineradores: mineradores. Prometa BTC na forma de licitação para obter os direitos de mineração do próximo bloco → Mineração → Obtenha os tokens STX produzidos pela mineração + taxas de transação da plataforma.
Stackers: Usuários que bloqueiam um certo número de STX dentro de um certo período de tempo. Configure diferentes períodos de staking de STX → Crie seu próprio pool ou junte-se a outros pools → Forneça um endereço para receber recompensas → Obtenha o BTC do minerador com base na quantidade de STX prometida.

Mecanismo de mineração de mineradores, Fonte: Stacks white paper

Incentivos para participantes (mantenedores da rede), Fonte: white paper Stacks
Período de recompensa:
Durante cada período de recompensa, os mineradores transferem fundos para o endereço que recebe a recompensa. Cada endereço de recompensa recebe apenas um Bitcoin dos mineradores durante o ciclo de recompensa.
Elegibilidade:
A carteira Stacks tem nada menos que 0,02% do total de tokens STX desbloqueados, esse limite será ajustado com base no nível de participação no protocolo Stacking;
Uma mensagem assinada é transmitida antes do início do ciclo de recompensa, que inclui o protocolo para bloquear o token STX correspondente, especificando o período de bloqueio, especificando o endereço Bitcoin para receber os fundos e votando em um determinado bloco na cadeia Stacks.
Validade do endereço: os participantes precisam ser capazes de verificar o endereço de recebimento dos fundos, pois o endereço da recompensa precisa ser confirmado como válido a cada ciclo de recompensa.
Fase de preparação e consenso de recompensa: antes do ciclo de recompensa, os participantes passam por uma fase de preparação, onde duas coisas principais são decididas:
Bloco ancorado: Durante o ciclo de recompensa, há um bloco âncora que os mineradores precisam para transferir seus fundos para o endereço de recompensa apropriado. Este bloco âncora é válido durante todo o período de recompensa.
Conjunto de Recompensas: O conjunto de recompensas é a coleção de endereços de Bitcoin que receberão fundos durante o ciclo de recompensas. Este conjunto é determinado pelo estado da cadeia Stacks do bloco âncora.
Regras para Seleção de Endereços de Recompensa: Regras diferentes se aplicam à seleção de endereços de recompensa dependendo se a ponta do blockchain estabelecida pelo minerador é descendente do bloco âncora. Se um minerador construir uma ponta do blockchain que não seja descendente do bloco âncora, todos os fundos comprometidos desse minerador devem ser destruídos. Se um minerador construir uma ponta do blockchain que seja descendente do bloco âncora, o minerador deve enviar fundos comprometidos para dois endereços no conjunto de recompensas.
5. Arquitetura Técnica
L1 ou L2?
Stacks é descrito como uma camada de contrato inteligente construída sobre o Bitcoin.
A versão inicial (lançada em 2021) do Stacks tem um orçamento de segurança separado do Bitcoin L1 e é tratada como uma camada independente (L1.5)
As versões futuras do Nakamoto estão planejadas para depender inteiramente do poder de hash do Bitcoin, tornando-o uma camada totalmente afiliada (L2) do Bitcoin, o que significa que as Stacks farão com que a segurança do Bitcoin determine a irreversibilidade de suas transações.
Cadeia lateral?
Stacks é interoperável com Bitcoin até certo ponto, mas não atende à definição de uma sidechain tradicional. O mecanismo de consenso do Stacks é executado no Bitcoin L1 e está intimamente relacionado à finalidade do Bitcoin, e os dados e transações no Stacks são automaticamente hash e armazenados permanentemente no blockchain do Bitcoin. Isso é diferente das sidechains tradicionais, cujo consenso é executado na sidechain e não depende do Bitcoin L1 e não armazena dados no Bitcoin L1. Portanto, o Stacks não atende à definição de sidechains tradicionais.
Linguagem de contrato inteligente — — Clareza
Clarity é uma linguagem de programação de contratos inteligentes para tomada de decisões, projetada especificamente para o blockchain Stacks, com os seguintes recursos:
Segurança em primeiro lugar: o Clarity foi projetado com foco em segurança e previsibilidade para proteger contra vulnerabilidades e ataques comuns em contratos Solidity. Ele foi projetado especificamente para segurança e visa evitar problemas comuns no mundo dos contratos inteligentes.
Interpretabilidade: O código da Clarity é interpretativo, o que significa que ele será interpretado e executado linha por linha quando submetido à cadeia, diferente de outras linguagens (como Solidity) que precisam ser compiladas em bytecode primeiro. Isso reduz as vulnerabilidades que os compiladores podem introduzir e mantém os contratos inteligentes legíveis, porque o código do contrato da Clarity é o código que é executado, não há bytecode compilado.
Tomada de decisão: Clarity é uma linguagem de tomada de decisão, o que significa que, a partir do próprio código, você pode saber exatamente o que o programa fará. Isso evita problemas como “problemas de tempo de inatividade”. Clarity garante que não “fique sem combustível” durante uma chamada porque garante que a execução do programa terminará em um número limitado de etapas.
Chamadas recursivas são proibidas: O design do Clarity proíbe chamadas recursivas, o que é uma situação que pode levar a vulnerabilidades de contrato, em que um contrato chama outro contrato e então chama de volta para o contrato original, o que pode desencadear múltiplas operações de extração.
Evite estouro e subfluxo: o Clarity previne situações de estouro e subfluxo de cálculos numéricos, que são um tipo comum de vulnerabilidade que pode levar a comportamento anormal de contratos inteligentes.
Suporte integrado para tokens personalizados: A Clarity tem suporte integrado para criar tokens fungíveis e não fungíveis personalizados, que é um dos casos de uso populares para contratos inteligentes. Os desenvolvedores não precisam se preocupar com gerenciamento interno de ativos, gerenciamento de suprimentos ou emissão de eventos de token, pois esses recursos já estão integrados à linguagem Clarity.
Proteção de transação baseada em pós-condição: O Clarity suporta anexar pós-condições a transações para garantir que o status da cadeia mude da maneira esperada após a transação ser concluída. Se a verificação de pós-condição falhar, a transação será revertida.
Tratamento de resposta de retorno forçado: Chamadas públicas para o contrato Clarity devem retornar uma resposta indicando sucesso ou falha. Isso ajuda a garantir que erros não sejam ignorados, aumentando a segurança do contrato.
Composição sobre herança: Clarity adota o princípio de composição sobre herança em vez de herdar outros contratos como em linguagens como Solidity. Os desenvolvedores podem definir recursos que são então implementados por diferentes contratos inteligentes, o que fornece maior flexibilidade.
Acessar Bitcoin Base Chain: Os contratos inteligentes da Clarity podem ler o status da cadeia base do Bitcoin, o que significa que você pode usar transações de Bitcoin como gatilhos em contratos inteligentes. A Clarity também fornece uma série de funções integradas para verificar assinaturas secp256k1 e chaves de recuperação.
Sistema de armazenamento Gaia
Gaia é um sistema de armazenamento descentralizado exclusivo no blockchain Stacks que enfatiza a propriedade do usuário e o controle dos dados. Ao contrário de algumas outras soluções de armazenamento imutáveis no blockchain (como IPFS e Arweave), Gaia foca no controle do usuário sobre os dados em vez de enfatizar a imutabilidade.
O sistema de armazenamento Gaia consiste em serviços Hub e recursos de armazenamento em provedores de software em nuvem. O provedor de armazenamento pode ser qualquer provedor comercial, como Azure, DigitalOcean, Amazon EC2, etc. O Gaia atualmente oferece suporte a S3, Azure Blob Storage, Google Cloud Platform e discos locais, mas o modelo de driver permite suporte a outros backends.
O Gaia armazena dados como um simples armazenamento de chave-valor. Sempre que uma identidade é criada, o armazenamento de dados correspondente é associado a essa identidade no Gaia. Quando um usuário faz login em um aplicativo descentralizado (dApp), o processo de autenticação fornece ao aplicativo a URL do hub Gaia, e o Gaia então executa operações de armazenamento em nome do usuário. Haverá um "ponteiro" salvo no Gaia para a cadeia Blockstack e o subsistema Atlas. Quando os usuários usam o protocolo de autenticação Blockstack para fazer login em aplicativos e serviços, essas informações de local de armazenamento são passadas para o aplicativo e, em seguida, o aplicativo interage com os dados do Gaia no local especificado. Ou seja, o provedor de serviços de armazenamento em nuvem não pode ver diretamente os dados do usuário e pode ver apenas o bloco de dados criptografados.
O blockchain Stacks armazena apenas dados de identidade, enquanto os dados criados por operações em identidades são armazenados no sistema de armazenamento Gaia. Cada usuário tem dados de perfil e, quando o usuário interage com o dApp descentralizado, o aplicativo armazena os dados do aplicativo no Gaia em nome do usuário. Como o Gaia armazena dados do usuário e do aplicativo fora do blockchain, os dApps Stacks geralmente têm melhor desempenho do que os dApps em outros blockchains.

Fonte: white paper sobre pilhas
Aqui estão algumas características principais do Gaia:
Propriedade e controle do usuário: Gaia é projetado com foco na propriedade e controle do usuário sobre seus dados. Isso significa que os usuários decidem onde seus dados são armazenados e podem modificar ou excluir seus dados, diferentemente de algumas outras soluções de armazenamento de blockchain imutáveis.
Conexão com a identidade do Stacks: Gaia conecta o acesso aos dados à identidade do usuário no blockchain do Stacks. Essa conexão permite que os usuários gerenciem e acessem melhor seus dados enquanto estão vinculados à sua identidade digital.
Alto desempenho e alta disponibilidade: armazenar dados de aplicativos do usuário fora do blockchain pode fornecer maior desempenho e disponibilidade, porque a leitura e a gravação de dados não serão limitadas pelo desempenho do blockchain.
6. Atualização importante
Atualização de pilhas Nakamoto
A atualização Nakamoto introduz uma série de avanços tecnológicos que, combinados com a introdução do sBTC, um ativo lastreado em Bitcoin 1:1, em breve permitirá que Stacks gravem em Bitcoin de forma totalmente descentralizada. O sBTC é uma maneira minimizada por confiança de mover Bitcoin entre L1 e L2. Além disso, diferentemente dos métodos iniciais de sidechain, as carteiras de limite são gerenciadas por um grupo de entidades que mudam dinamicamente sem permissões. Essas entidades são economicamente motivadas a manter a peg, e podem entrar ou sair da manutenção da peg à vontade. Usando esse mecanismo, um ativo pode ser emitido na camada Bitcoin que é sempre indexado 1:1 ao Bitcoin. Além disso, a atualização Nakamoto reduzirá significativamente o tempo de execução de minutos para segundos.
sBTC: fornece uma ancoragem bidirecional descentralizada e sem necessidade de confiança, introduzindo liquidez de BTC em contratos inteligentes.
Finalidade do Bitcoin: As transações da blockchain Stacks são consideradas irreversíveis quando confirmadas em um bloco PoX (Prova de Transferência).
Blocos mais rápidos: o blockchain Stacks implementa tempos de confirmação de bloco mais rápidos, com um tempo de confirmação de 5 segundos por bloco.

7. Economia de tokens
O fornecimento total de tokens STX é limitado a 1,818 bilhão, e o fornecimento circulante atual é de aproximadamente 1,42 bilhão.
O bloco genesis da Stacks contém 1,32 bilhão de tokens STX. Esses tokens STX foram emitidos e distribuídos várias vezes em 2017 e 2019. A emissão de 2017 foi precificada em US$ 0,12 por STX, a emissão de 2019 foi precificada em US$ 0,25 por STX e a emissão em conformidade com a SEC de 2019 foi precificada em US$ 0,30 por STX.

As recompensas de mineração são distribuídas da seguinte forma: 1000 STX por bloco nos primeiros 4 anos, 500 STX por bloco nos próximos 4 anos, 250 STX por bloco nos próximos 4 anos e 125 STX por bloco permanentemente depois disso. STX alocados para fundadores e funcionários seguem um cronograma de desbloqueio de 3 anos.
Em outubro de 2020, a Stacks alterou o mecanismo de cunhagem e queima de tokens STX. Em vez de implementar a cunhagem e queima de STX, a Stacks está reduzindo a emissão de tokens. Até 2050, o fornecimento total atingirá aproximadamente 1,818 bilhão de moedas.

8. Situação ecológica
Situação TVL

Tendência do número da carteira

Tendência de quantidade de contratos inteligentes

Mapa ecológico

Carteira
Xverso
Xverse é uma carteira de criptomoedas construída em Stacks e suporta o protocolo Ordinals. Os usuários podem gerenciar ativos de Bitcoin (incluindo BTC e Bitcoin NFTs) e ativos baseados em Stacks por meio da carteira. Ao mesmo tempo, a carteira também tem uma função de pilha integrada, e os usuários podem ganhar renda de Bitcoin empilhando STX.
A IU desta carteira é simples, e o processo de criação da carteira é semelhante ao de muitas carteiras compatíveis com EVM. A carteira também é copiada e restaurada por meio de palavras mnemônicas. Para usuários de carteira EVM que estão acostumados com a raposinha, isso sem dúvida reduz o limite para usar a carteira. Após a criação da carteira, dois endereços serão gerados ao mesmo tempo, um é um endereço Bitcoin, que é usado para receber e enviar ativos Bitcoin. O outro é o endereço de rede Stacks usado para gerenciar ativos baseados em Stacks.

Couro
O antecessor do Leather foi a Hiro Wallet. A Hiro é uma empresa de ferramentas de desenvolvimento que capacita desenvolvedores no blockchain Stacks. A Hiro Wallet é um dos produtos da empresa. O Leather é um aplicativo de carteira criado no Bitcoin que atualmente oferece suporte a Ordinals e em breve oferecerá suporte à Lightning Network. O Leather tem muitas funções integradas convenientes. Os usuários podem usar diretamente cartões de crédito, cartões de débito ou até mesmo transferências bancárias para comprar STX em Leather e, em seguida, participar diretamente do staking na carteira.
Atualmente, a carteira suporta extensões de navegador para Chrome, Firefox e Brave, bem como versões desktop para sistemas MacOS, Windows e Linux.
A versão de extensão do navegador pode se conectar ao aplicativo, comprar STX, mint e NFT, e usar a carteira rígida Ledger. A versão desktop permite que você participe do staking para ganhar Bitcoin e proteger ativos usando uma carteira rígida Ledger.

DeFi
ALEX
ALEX é um protocolo DeFi construído na rede Bitcoin por meio de contratos inteligentes Stacks e se baseia no design do Balancer V2 durante o desenvolvimento. A versão mainnet atual da plataforma apresenta Swap, empréstimo, staking, mineração de receita e Launchpad. Além disso, com a popularidade do BRC20, o ALEX também lançou a bolsa de ordens BRC20.

Arcádio
Arkadiko é um protocolo de liquidez não custodial de código aberto construído em contratos inteligentes Stacks, onde os usuários podem hipotecar ativos para cunhar a stablecoin USDA, ganhar juros sobre depósitos e emprestar ativos no Stacks. O token de governança do Arkadiko é DIKO, que pode ser obtido ao prometer ativos para adicionar liquidez ao pool.

Troca de LNS
LNSwap é um protocolo de troca atômica que incorpora a base do Bitcoin e a segurança, descentralização e estabilidade que ele oferece.
O Lnswap é composto por três partes: usuários, provedores de liquidez e agregadores.
Usuários são aqueles que querem trocar ativos. Seus fundos são bloqueados em um Hash Time Lock Contract (HTLC) muito básico apenas pela duração da troca, e através do uso de contratos inteligentes, transações diretas podem ser feitas entre as duas partes sem o envolvimento de terceiros.
Provedores de liquidez são aqueles que usam os ativos que possuem para fornecer fundos ao protocolo LNSwap para facilitar swaps em nossa bolsa. Em troca do fornecimento de ativos, os provedores de liquidez serão recompensados com taxas geradas por swaps que ocorrem na plataforma.
Os agregadores essencialmente coletam os dados e informações trocados em um protocolo e os consolidam para fácil referência e acesso. Atualmente, o agregador da LNSwap é um roteador que encaminha informações de troca entre usuários e provedores de liquidez. Mas no futuro, o agregador será, na verdade, um contrato on-chain, o que efetivamente significa que qualquer um pode se tornar um agregador na plataforma por meio de um front-end simples. Além disso, os provedores de liquidez poderão se registrar em vários agregadores.

NFT
Gama
Gamma, o mercado NFT no Stacks, foi originalmente chamado de STXNFT. Em 27 de abril de 2022, foi anunciado que seria renomeado para Gamma. Gamma é a terceira letra do alfabeto grego e representa a terceira fase da web: Web 1.0, Web 2.0 e agora Web3.
A plataforma foi projetada para reunir colecionadores, criadores e investidores para explorar, negociar e exibir NFTs dentro do ecossistema Bitcoin. A plataforma Gamma consiste em três produtos principais: mercado NFT, Launchpad e plataforma social. Gamma.io oferece suporte aos mercados primário e secundário para NFTs Bitcoin.
Os usuários podem usar o bot Gamma para cunhar suas próprias obras digitais exclusivas, colecioná-las ou vendê-las. Os usuários podem criar um Bitcoin NFT em minutos usando uma ferramenta de criação de Bitcoin NFT sem código. O Gamma.io resolve os pontos técnicos, complexos e demorados da criação de NFTs na rede Bitcoin. No entanto, o mercado secundário ainda é responsável pela maioria das vendas da plataforma. Cada venda inclui royalties do artista, bem como comissões de marketing, com porcentagens variando por artista e coleção.

Estrondo
Boom é a plataforma NFT nativa da Stacks, oferece suporte à transferência de tokens ecológicos da Stacks e oferecerá suporte às transações NFT da Stacks no futuro.

9. Concorrentes
Diferentemente da Lightning Network, que foca em melhorar a escalabilidade do Bitcoin, o Stacks foca em introduzir novos recursos de contrato inteligente. Diferentemente da RSK, o Stacks tem seus próprios mineradores e processo de mineração, em vez de depender de mineradores de Bitcoin. Diferentemente da Liquid, o Stacks é uma rede aberta e descentralizada que não foca apenas em aplicações financeiras. Diferentemente do Rollups, o Stacks é uma solução construída sobre o Bitcoin em vez de uma nova rede fora do Bitcoin.
Por que o valor do ecossistema BTC foi descoberto de repente neste ano?
Duas atualizações técnicas importantes precisam ser mencionadas aqui:
A primeira é a atualização do Segregated Witness em 2017, que é equivalente a expandir os dados do bloco BTC de 1 MB para 4 MB, mas a parte expandida só pode ser usada para armazenar assinaturas. Até a atualização do Taproot no final de 2021, scripts avançados podem ser escritos no Segregated Witness pela primeira vez, e dados complexos podem ser escritos no BTC. Desde então, o BTC fez grande progresso em programabilidade e escalabilidade. Alguns protocolos contendo lógica complexa começaram a aparecer. O ecossistema BTC finalmente começou a próxima fase de marcos. Esta é a principal oportunidade para a explosão do ecossistema BTC em 2023.
Ordinais e BRC20
O surgimento do protocolo Oridnals inflamou completamente o ecossistema BTC, e seu rápido desenvolvimento também promoveu um ao outro com a adoção do Taproot. As pessoas podem codificar os dados NFT e gravá-los no espaço estendido do Segregated Witness (4 MB por bloco).
Logo, novos desenvolvedores aprimoraram o Ordinals, imitando o ERC20 e escrevendo as funções completas do Token no script de saída do BTC, e o BRC20 nasceu.
Atômica e ARC20
Atomics é outro protocolo derivado que grava dados no UTXO para implementar o Token.
Diferente do Oridnals, que foi originalmente projetado para NFT, ele repensa como emitir tokens em BTC de forma centralizada, inviolável e justa, de baixo para cima.
Ao verificar uma transação Atomics, basta consultar o UTXO do sat correspondente na cadeia BTC. A atomicidade do token ARC20 é consistente com a atomicidade do próprio BTC. Os cálculos de transferência do ARC20 são manipulados inteiramente pela rede base BTC.
O design do Atomics que vincula o UTXO evita habilmente as complexidades enfrentadas pelo BRC20, tornando-o mais descentralizado, mais nativo do BTC e, o mais importante, mais alinhado com a cultura da comunidade do BTC.
Runa e Cachimbo
Seguindo a tendência geral de entusiasmo, Casey também propôs um método de implementação de inscrição específico para a emissão de FT, chamado Rune.
Rune era apenas uma ideia, e os fundadores do#Tracescreveram o primeiro protocolo utilizável em cima dela, emitindo $PIPE. Devido à alta popularidade de Casey, $PIPE assumiu o hype carregado do BRC20 e rapidamente completou a primeira onda de hype.
A legitimidade do Rune é mais forte que a do BRC20, mas ainda é difícil ser aceito pela comunidade BTC.
Rede Lightning
A Lightning Network é o rei da legitimidade na comunidade BTC. Começando em 2016, durante um longo período de tempo, mais da metade dos desenvolvedores no ecossistema BTC estavam envolvidos no desenvolvimento da Lightning Network.
A fundação da Lightning Network são os canais de pagamento. Este conceito foi proposto pela primeira vez por Satoshi Nakamoto. Ambas as partes da transação bloqueiam BTC por meio de assinaturas múltiplas, e ambas as partes mantêm um livro-razão off-chain para registrar a transação.
Canais de pagamento conectados em pares formam uma rede, e duas partes que não estão diretamente conectadas também podem pular para o canal para concluir transações. A Lightning Network realmente expandiu o desempenho das transferências de BTC, dando aos usuários uma melhor experiência.
A liquidação final do BTC só pode ser feita na rede principal do BTC, e todas as moedas ainda são salvas pelo sistema de chaves pública e privada.
Ativos da raiz principal (Taro)
Ao contrário do BRC20 e outros, o Taproot Assets apenas grava as informações do Token no script de saída UTXO da rede principal do BTC e não armazena os códigos de transferência, cunhagem e outros códigos funcionais do Token.
A Taproot Assets considera apenas a rede principal do BTC como um registro de Tokens e não depende completamente da rede principal do BTC para operar. Portanto, esses ativos devem ser depositados na Lightning Network antes que possam ser negociados.
Portanto, os Tokens de Taproot Assets devem depender de um indexador de armazenamento de terceiros. Sem o indexador de armazenamento, esses tokens serão perdidos para sempre.
RGB
RGB é um sistema de contrato inteligente baseado em BTC e Lightning Network. É o método de expansão definitivo, mas seu progresso é lento devido à sua complexidade.
RGB converte o estado de um contrato inteligente em uma prova curta e grava a prova no script de saída BTC UTXO.
Os usuários podem verificar o status do contrato inteligente validando este UTXO. Quando o status do contrato inteligente é atualizado, um novo UTXO é criado para armazenar a prova dessa mudança de status.
RGB pode ser considerado o L2 do BTC. A vantagem desse design é que ele usa a segurança do BTC para garantir contratos inteligentes. No entanto, conforme o número de contratos inteligentes aumenta, a demanda por dados encapsulados UTXO também aumentará, o que eventualmente ficará indisponível. Evite criar muita redundância no blockchain do BTC.
RSK e RIF
O RSK pode ser considerado o L2 do BTC, que é essencialmente uma cadeia de contratos inteligentes com uma estrutura EVM.
O RSK apenas encadeia o BTC da rede principal para si mesmo por meio do bloqueio Hash e o usa como gás de rede.
Ao mesmo tempo, a RSK adota o mesmo algoritmo de consenso POW do BTC, então os mineradores de BTC também podem minerar na RSK ao mesmo tempo e ganhar taxas de transação de $RBTC.
BitVM
Atualmente, o BitVM é a solução de expansão de contratos inteligentes mais nativa do BTC, mais promissora e tecnicamente mais rigorosa.
Sem modificar a rede BTC, o Optimistic Rollup executa uma máquina virtual VM que suporta cálculos para implementar contratos inteligentes BTC. A rede BTC é usada para executar as provas de fraude do Optimistic Rollup.
Usando as operações mais básicas de Hash lock e script BTC OP_BOOLAND e OP_NOT, uma porta lógica simples é implementada. Ao combinar as portas lógicas do BTC, um circuito que pode operar é formado, e a prova de fraude é processada na cadeia BTC por meio desse circuito.
10. Inovação e Risco
Inovação
S (Protegido por todo o poder de hash do Bitcoin): A segurança da camada de contrato inteligente do Stacks é suportada por todo o poder de hash do Bitcoin, o que significa que ela é protegida pela alta segurança da rede Bitcoin e pela proteção de recursos descentralizados.
T (Trust-minimized Bitcoin peg mechanism; write to Bitcoin): Stacks adota um mecanismo de peg de Bitcoin de confiança mínima que pode gravar informações no blockchain do Bitcoin. Isso garante a interoperabilidade entre Bitcoin e Stacks, ao mesmo tempo em que minimiza os requisitos de confiança.
A (Atomic BTC swaps e ativos de propriedade de endereços BTC): Stacks permitem atomic Bitcoin (BTC) swaps enquanto garantem que os ativos em contratos inteligentes pertençam a endereços Bitcoin. Isso significa que os ativos podem ser transferidos com segurança da rede Bitcoin para o blockchain Stacks e vice-versa.
C (Linguagem Clarity para contratos inteligentes seguros e decidíveis): Stacks usa a linguagem de programação Clarity, uma linguagem projetada para escrever contratos inteligentes seguros e decidíveis. A linguagem Clarity é caracterizada por sua capacidade de reduzir erros e incertezas em contratos inteligentes.
K (Knowledge of full Bitcoin state; read from Bitcoin): A camada de contrato inteligente do Stacks tem conhecimento do estado completo do Bitcoin e pode ler informações do blockchain do Bitcoin. Isso permite que os contratos inteligentes do Stacks permaneçam conectados à rede do Bitcoin, entendendo e validando dados na cadeia do Bitcoin.
S (Scalable, fast transactions that settle on Bitcoin): A camada de contrato inteligente do Stacks suporta transações escaláveis e rápidas que liquidam em Bitcoin. Apesar de suas velocidades de transação mais rápidas, o Stacks ainda se beneficia da finalidade e segurança do Bitcoin.
RISCO
Segurança: Embora as transações do Stacks sejam processadas em lotes e hash na rede principal do BTC, não há dúvidas sobre a segurança do BTC. No entanto, como outros blockchains, a própria rede Stacks pode enfrentar ameaças de segurança, como falhas de segurança e ataques de hackers, e algumas pessoas questionaram isso. Quão descentralizada é a rede Stacks. Essas situações podem resultar em perdas financeiras e comprometer a segurança da rede.
Complexidade: Embora o Stacks forneça aos desenvolvedores uma infraestrutura em evolução, a linguagem Clarity ainda bloqueia muitos bons desenvolvedores. Essa complexidade pode levar a potenciais erros e ineficiências.
Interoperabilidade: Embora Stacks e BTC estejam intimamente ligados, Stacks e outros projetos ecológicos de BTC ainda não conseguem interoperar eficientemente. A capacidade das redes de blockchain de trabalharem juntas perfeitamente é crítica para a adoção e eficiência da tecnologia. A falta de interoperabilidade pode levar a ineficiências e dificultar a inovação.
11. Liquidez do mercado secundário


O candlestick é STX/USDT, e a linha laranja é BTC/USDT. Pode ser visto que não importa se ele sobe ou desce, o desempenho do STX sempre fica atrás do BTC, e sobe e desce com o BTC.

Pode-se observar no STX/BTC que o STX é equivalente ao BTC com alavancagem adicional.
Resumindo, o STX sempre fica atrás da tendência do BTC, e sua ascensão e queda são maiores que as do BTC.

Laranja é REN, amarelo é BADGER, ciano é RIF, roxo é ORDI
Pode ser visto que as moedas no ecossistema BTC são fortemente relacionadas ao BTC, frequentemente subindo e caindo ao mesmo tempo. STX é relativamente resiliente, e ORDI é mais flexível porque é uma moeda nova.
Resumo
Stacks é uma solução de segunda camada construída sobre o Bitcoin com abordagens inovadoras para lidar com os desafios de escalabilidade e impulsionar o desenvolvimento de novos aplicativos. Ele aprimora a funcionalidade do Bitcoin ao introduzir contratos inteligentes e aplicativos descentralizados (DApps) enquanto alavanca os mecanismos de segurança e consenso do Bitcoin. A plataforma fornece um peg bidirecional confiável do Bitcoin e usa Clarity, uma linguagem de contrato inteligente projetada para segurança e transparência. Stacks fornece uma camada de ativos programável para o Bitcoin, desbloqueando seu potencial em vários casos de uso.
Principais desenvolvimentos como a próxima atualização Nakamoto posicionam a Stacks como pioneira no espaço de criptomoedas. À medida que a comunidade cripto mais ampla reconhece a importância das soluções de segunda camada para o futuro do Bitcoin, a Stacks está pronta para desempenhar um papel fundamental na indústria em crescimento. Colaboração, inovação tecnológica e a exploração de novos casos de uso estão moldando o ecossistema Stacks, com o objetivo de desbloquear US$ 600 bilhões em liquidez de Bitcoin em finanças descentralizadas (DeFi), fornecendo maneiras mais baratas e rápidas de negociar Bitcoin e continuar a desenvolver DApps e integrar tecnologias de ponta. Isso mostra o enorme potencial no processo de desenvolvimento da versão Nakamoto do Stacks.
Referência:
[1] https://hackernoon.com/trust-machine-raises-$150-million-in-funding-from-breyer-capital-dcg-and-hivemind-to-expand-web-3
[2]Máquina de confiança: https://trustmachines.co/blog/hello-trust-machines/
[3]https://decrypt.co/82019/bitcoin-defi-thing-says-stacks-founder-muneeb-ali
https://mp.weixin.qq.com/s/eJ36c6kBV18fgH259XDiMg
https://mp.weixin.qq.com/s/u-i-oZf2bFAuItTUBYxosA
https://mp.weixin.qq.com/s/vFyz4kylLJ2S1yVohbzXTQ
https://mp.weixin.qq.com/s/uxaPnzjPjJlCLmwakPIY_A
https://mirror.xyz/0x0bF07321af1bF1F77b3E96C63628192640A38206/cQl_kK3ETuLaAvo9Gn9mcuI04043GS9bCO7PVFLkTrk
https://www.stackschina.com/stacks-ecosystem-map
https://www.blocktempo.com/the-bitcoin-scalability-solution-stacks/
https://mirror.xyz/arsenal-fc.eth/ujrApyfn40YOBKAZ9mz5sWNCZjWig2x1IZESAn0QvFg
https://mirror.xyz/0x0bF07321af1bF1F77b3E96C63628192640A38206/cQl_kK3ETuLaAvo9Gn9mcuI04043GS9bCO7PVFLkTrk
https://www.stackschina.com/stacks-ecosystem-map
https://www.blocktempo.com/the-bitcoin-scalability-solution-stacks/
https://mirror.xyz/arsenal-fc.eth/ujrApyfn40YOBKAZ9mz5sWNCZjWig2x1IZESAn0QvFg)
sBTC:https://stx.is/sbtc-pdf
https://gaia.blockstack.org/hub/1Eo6q4qLMcSSpkhoUADxRAGZhgUyjVEVcK/stacks-zh.pdf
https://www.theblockbeats.info/news/35143
MT Capital
Transformando visões em valor, capacitamos a próxima geração de inovações em criptomoedas.
A visão da MT Capital é emergir como uma empresa de investimento líder global, focada em apoiar empreendimentos de tecnologia em estágio inicial que gerem valor substancial. Não somos apenas investidores, somos a força motriz por trás das equipes fundadoras. Acreditamos que o vínculo e a confiança construídos entre um fundo e suas empresas de portfólio são essenciais para o sucesso mútuo.
Twitter:https://twitter.com/MTCapital_US
Site:https://mt.capital/
