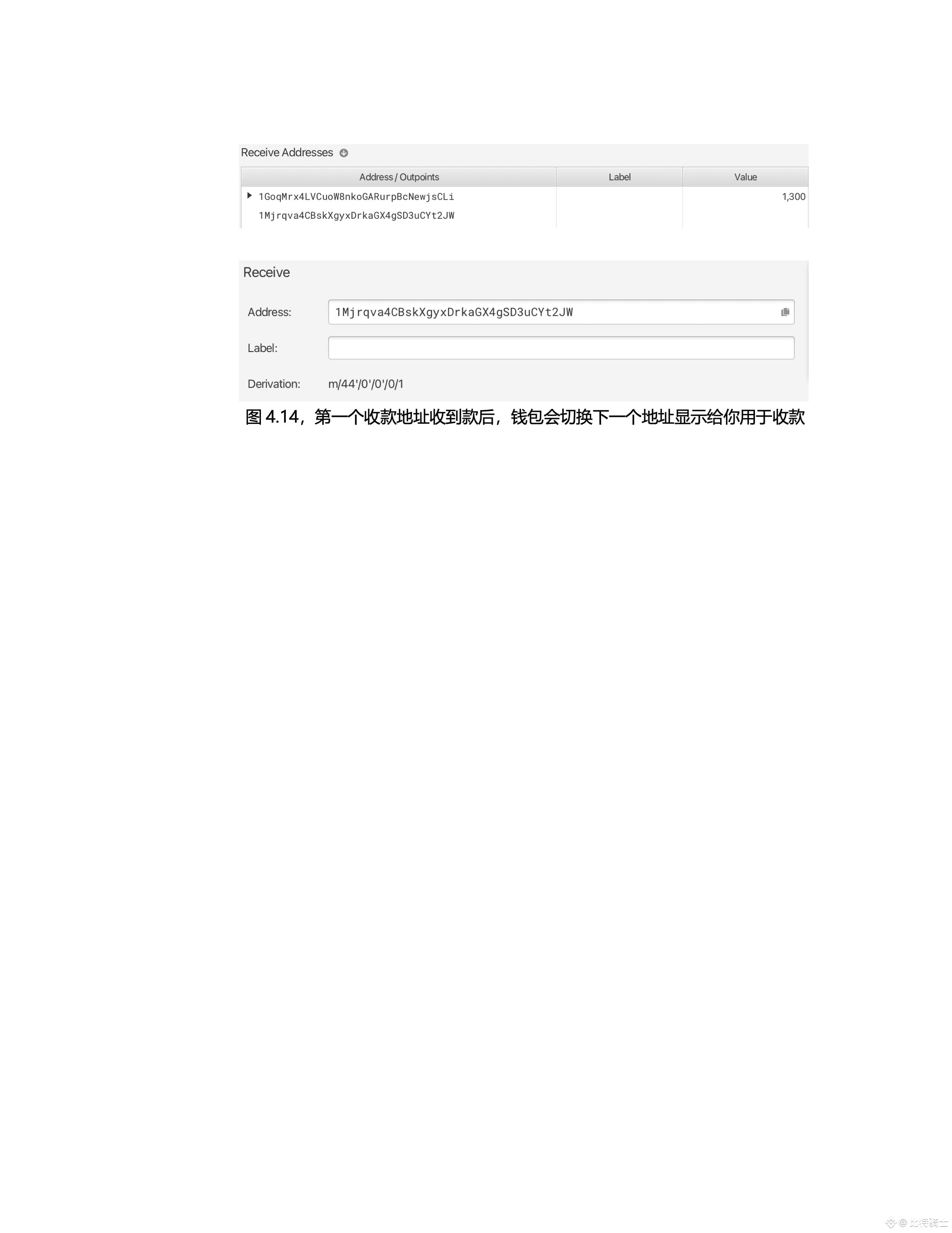
续前篇,继续贴合所讲知识演示钱包的内核。

-----------------------------------------

#比特币 #钱包